Azure  

Introduction To Bing Search API In Azure

Introduction

In this article, we will see how to use Bing Search API in Azure.

  • Concept
  • Implementation – Creating a new Bing Search API app in Azure.
  • Implementation – Access the Bing Search API app using Fiddler.

About

Bing Search API adds intelligent search to your app and also it contains billions of web pages, videos, images. The best feature is that the results can be automatically customized to your user’s locations or markets.

In regards to the response from Bing Search API ranked pages result, it includes news, dictionary, computation, and time. API also returns spelling suggestions for your misspelled queries and also, the list of related searches. This is how it became a more powerful Bing Search for your app today.

Implementation – Creating a new Bing Search API in Azure.

  • Sign in to Azure Management portal.
  • Open Azure portal and click on “+”.
  • Click on "AI + Cognitive Services" and then select the option of “Bing Search API “.
  • Click on "Create" on the next screen.

    Bing Search API In Azure
  • Fill in all the details like Name, Pricing Tier, Resource Group, Resource Group Location etc.
  • Use the existing Resource or create a new resource as per your requirement.
  • Give an appropriate name and select pricing tier according to your requirement and replication.

    Bing Search API In Azure
  • Once you fill all the required details, then click on "Create".
  • Once your Bing Search API deploys successfully, open your Bing Search API service.

    Bing Search API In Azure

Implementation – Access the Bing Search API using Fiddler.

  • Open Bing Search API that you just created.
  • Open Notepad on a local system and copy the endpoint and keys.
  • Also, you can see the documentation in "Quick Start" to learn how to make an API call.
  • Now, go to the "Overview" section and copy Endpoint and click on "Manage Keys" to see the keys.

    Bing Search API In Azure

    Bing Search API In Azure
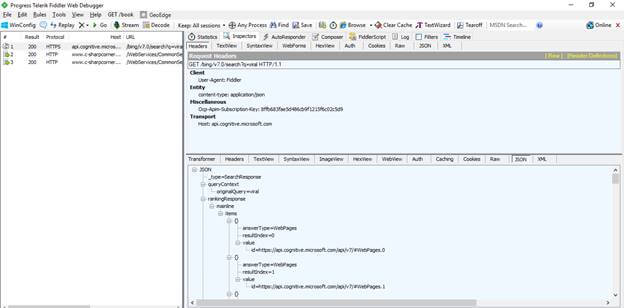
  • We got all the required details to hit the API.
  • Open Fiddler and copy the Endpoint. Paste it in the URL in the "Compose" section of Fiddler.
  • Then, copy the “End Point URL“ and append the “q” parameter with a value of “search string”.
  • Copy and paste into Fiddler.
  • Put the content- type and Ocp-Apim-Subscription-Key’s value into the headers.
  • Then, click on the Send button and see the response.

    Bing Search API In Azure

    Bing Search API In Azure

Summary

This is how you can use Azure Bing Search API in your application.