AI  

Qwen3-Next: The AI Model That's Actually Affordable to Run

I remember the first time I tried running a large language model on my laptop. It was... well, let's just say my computer wasn't happy about it. The fan sounded like a jet engine preparing for takeoff, and I could barely get through a simple conversation before everything ground to a halt. That experience taught me something important: having a powerful AI model is great, but if you can't actually use it efficiently, what's the point?

Qwen3next

That's exactly the problem the team at Qwen has been tackling with their latest release, Qwen3-Next. And honestly? They might have just changed the game.

Screenshot 2025-11-15 at 1.45.32 PM

Figure 1: Qwen3-Next's complete efficiency story - better performance at 9.3% training cost with 10x+ faster inference
Related Image: © Qwen

The Efficiency Problem Nobody Talks About

Here's the thing about modern AI models that most people don't realize: they're incredibly wasteful. It's like having a massive pickup truck to drive to the corner store – sure, it can do the job, but you're burning through resources like there's no tomorrow.

When we talk about large language models, we usually focus on how smart they are. Can they write code? Check. Can they understand complex reasoning? Check. But we rarely ask: How much does it cost to run them? How long do you have to wait for a response? And most importantly, can regular people and smaller companies actually afford to use them?

Qwen3-Next was designed with these questions front and center. The goal wasn't just to build another powerful model – it was to build one that's actually practical to use at scale.

What Makes Qwen3-Next Different?

Think of traditional AI models like a library where every time you ask a question, a librarian has to check every single book to find your answer. It works, but it's painfully slow, especially if the library is huge. Qwen3-Next takes a different approach, and it's pretty clever.

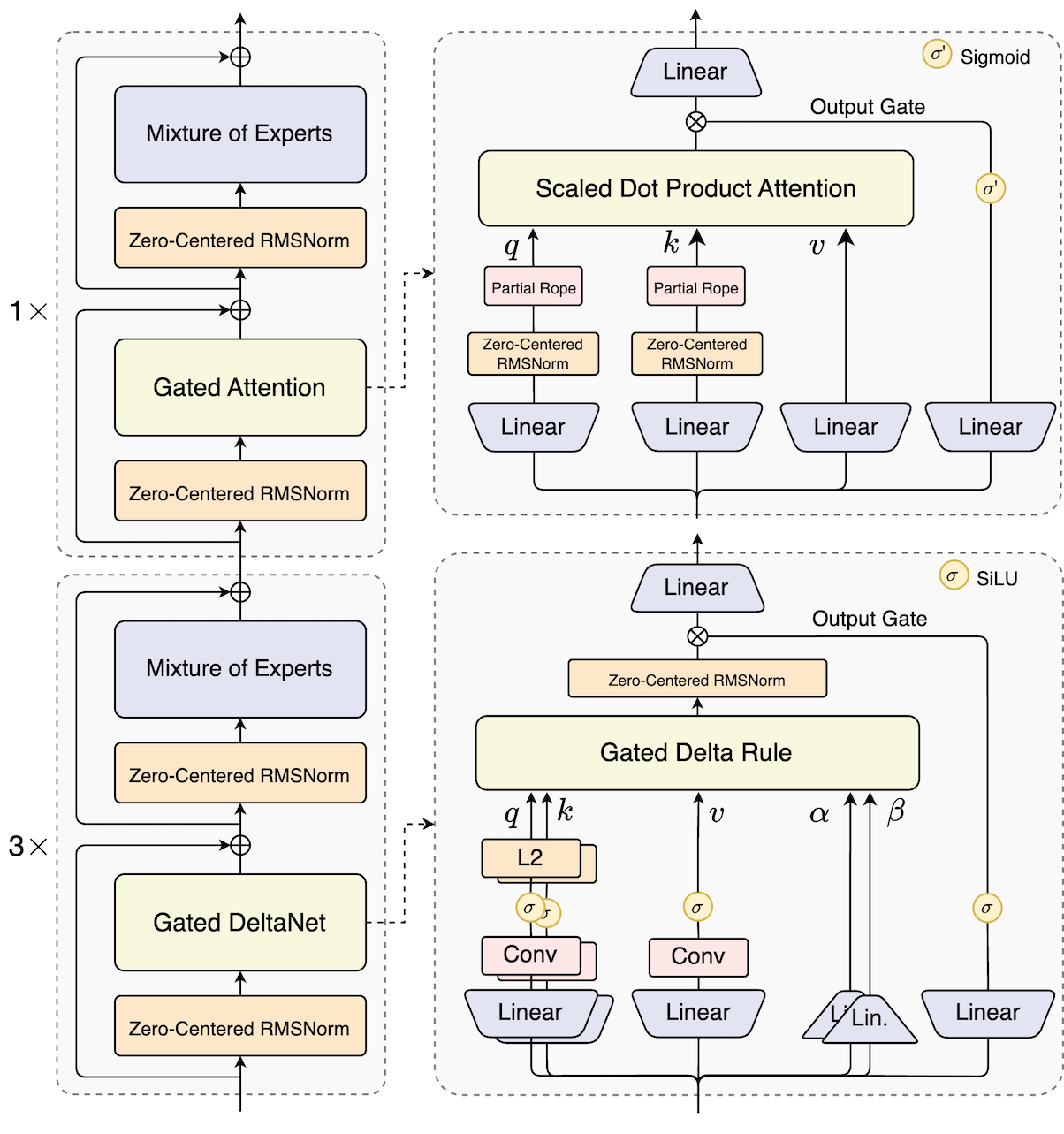
The Hybrid Brain

Instead of using one type of attention mechanism throughout the entire model, Qwen3-Next uses a hybrid approach. Picture it like this: 75% of the model uses something called "Gated DeltaNet" (which is fast and efficient), while 25% uses traditional attention (which is slower but better at certain tasks).

It's like having a sports car for the highway and a sturdy SUV for off-roading. Use each where it shines, and you get the best of both worlds.

archtecture

Figure 2: Qwen3-Next's hybrid architecture showing the 3:1 ratio of Gated DeltaNet to Gated Attention layers
Related Image: © Qwen

I know what you're thinking: "That sounds complicated." And you're right – it is. But here's why it matters: this combination means the model can handle really long conversations (we're talking up to 256,000 tokens, which is roughly 200,000 words) without slowing to a crawl. Try that with most other models, and you'll be waiting forever.

The Sparse Expert System

Now, here's where things get really interesting. Qwen3-Next has 80 billion parameters. That's massive. But here's the kicker – it only uses 3 billion of them at any given time.

Imagine you're a chef with 80 different specialty cooks in your kitchen, but for any given dish, you only need to call on 3 or 4 of them. The others are standing by, ready when needed, but not getting in the way. This is what they call a "Mixture of Experts" or MoE architecture.

base_performance

Figure 3: Base model benchmark results proving efficiency doesn't sacrifice capability
Related Image: © Qwen

The practical result? Qwen3-Next costs less than 10% of what it would take to train a traditional model of similar capability. That's not just a small improvement – that's revolutionary.

Real-World Performance That Actually Matters

Okay, enough theory. Let's talk about what this means when you're actually using the model.

Speed That Makes Sense

Remember when I mentioned my laptop struggling with AI models? Well, Qwen3-Next addresses this head-on. When you're working with a 4,000-token conversation (about 3,000 words), it's nearly 7 times faster than comparable models. When you push into longer contexts – say 32,000 tokens or more – it's over 10 times faster.

prefill

Figure 4: Prefill throughput comparison showing massive efficiency gains at longer sequences
Related Image: © Qwen

decode

Figure 5: Decode throughput demonstrates sustained 10x+ performance advantage
Related Image: © Qwen

To put this in perspective: tasks that might take 10 minutes on a traditional model could be done in under a minute with Qwen3-Next. That's the difference between checking your phone while you wait and getting instant results.

The Three Flavors

Qwen3-Next comes in three versions, and understanding the difference is important:

Base Model: Think of this as the raw, untrained genius. It knows a lot but hasn't been taught manners or how to follow instructions.

Instruct Model: This is the version most people will want to use. It's been fine-tuned to follow instructions, answer questions helpfully, and generally behave like a good assistant. It performs nearly as well as Qwen's flagship model (which is much larger) on most tasks.

Qwen3-Next-80B-A3B-Instruct.001

Figure 6: Instruct model performance across key benchmarks, nearly matching the flagship Qwen3-235B
Related Image: © Qwen

Thinking Model: This one's special. It's designed for complex reasoning tasks – the kind where you need the AI to really work through a problem step by step. And here's the impressive part: it outperforms models that cost significantly more to run, and even beats some closed-source competitors.

thinking_performance

Figure 7: Thinking model excels at complex reasoning, outperforming higher-cost alternatives
Related Image: © Qwen

ruler

Figure 8: RULER benchmark results demonstrating superior long-context performance up to 256K tokens
Related Image: © Qwen

The Technical Magic (Explained Simply)

I'd like to delve a bit deeper into how they achieved this efficiency, as it's genuinely fascinating – and I promise to keep the jargon to a minimum.

Multi-Token Prediction

Traditional language models predict one word at a time. It's like reading a sentence one letter at a time instead of recognizing whole words at once. Qwen3-Next utilises a technique called "Multi-Token Prediction," which enables it to predict multiple tokens simultaneously.

Why does this matter? It makes the model faster and, surprisingly, often more accurate. It's like the difference between a chess player who can only think one move ahead versus one who can see three or four moves into the future.

Stability Improvements

One of the challenges with training massive AI models is keeping them stable. Sometimes during training, certain values can explode or collapse, ruining months of work. It's like trying to balance a pencil on its tip – possible, but tricky.

The Qwen team implemented several clever tricks to prevent this. They use something called "Zero-Centered RMSNorm" and apply special techniques to ensure the model doesn't develop numerical instabilities. It's a bit like adding training wheels – it doesn't make the bike slower, but it prevents catastrophic falls.

Who Should Care About This?

You might be thinking, "This all sounds great, but who is this for?"

Researchers and Academics: If you're working on AI research but don't have access to massive computing clusters, Qwen3-Next opens doors that were previously closed. You can experiment with state-of-the-art architectures without bankrupting your research budget.

Developers and Startups: Building an AI-powered product? The efficiency gains mean you can actually afford to run it at scale. That chatbot or analysis tool you've been dreaming of? It's suddenly much more feasible.

Anyone Working with Long Documents: If your work involves analyzing lengthy reports, legal documents, or research papers, the long-context capabilities are a game-changer. You can feed in entire documents and get comprehensive analysis without hitting context limits.

The Bigger Picture

What excites me most about Qwen3-Next isn't just the technical achievements – though those are impressive. It's what it represents for the democratization of AI.

For too long, cutting-edge AI has been the playground of big tech companies with unlimited budgets. If you wanted to use the best models, you either needed deep pockets or you had to accept significant compromises.

Qwen3-Next challenges that paradigm. By making efficiency a first-class concern, they're saying that advanced AI should be accessible, not just to those who can afford massive compute bills, but to anyone with a good idea and a standard GPU setup.

Getting Started

The great news is that Qwen3-Next is already available on Hugging Face and ModelScope. The team has also made it easy to deploy using popular frameworks like SGLang and vLLM, which can create OpenAI-compatible API endpoints.

Even if you're not deeply technical, the documentation is surprisingly approachable. And if you just want to try it out without setting anything up yourself, you can access it through Alibaba Cloud Model Studio or NVIDIA's API Catalog.

What's Next?

The Qwen team has indicated that this architecture will form the foundation for Qwen 3.5, with even more improvements coming. The focus on efficiency isn't just a one-time thing – it's becoming central to how they think about model development.

And honestly? That's refreshing. In an era where "bigger is better" has been the dominant mindset, seeing a team optimize for practical usability is like a breath of fresh air.

Develop with Qwen3

All examples below are based on the Qwen3-Next-80B-A3B-Instruct version. For the Thinking model, please refer to https://huggingface.co/Qwen/Qwen3-Next-80B-A3B-Thinking.

Hugging Face Transformers

The code for Qwen3-Next has been merged into the main branch of Hugging Face transformers.

pip install git+https://github.com/huggingface/transformers.git@main

With earlier versions, you will encounter the following error:

KeyError: 'qwen3_next'

The following contains a code snippet illustrating how to use the model generate content based on given inputs.

from transformers import AutoModelForCausalLM, AutoTokenizer

model_name = "Qwen/Qwen3-Next-80B-A3B-Instruct"

# load the tokenizer and the model
tokenizer = AutoTokenizer.from_pretrained(model_name)
model = AutoModelForCausalLM.from_pretrained(
    model_name,
    dtype="auto",
    device_map="auto",
)

# prepare the model input
prompt = "Give me a short introduction to large language model."
messages = [
    {"role": "user", "content": prompt},
]
text = tokenizer.apply_chat_template(
    messages,
    tokenize=False,
    add_generation_prompt=True,
)
model_inputs = tokenizer([text], return_tensors="pt").to(model.device)

# conduct text completion
generated_ids = model.generate(
    **model_inputs,
    max_new_tokens=16384,
)
output_ids = generated_ids[0][len(model_inputs.input_ids[0]):].tolist() 

content = tokenizer.decode(output_ids, skip_special_tokens=True)

print("content:", content)

Note

  • Multi-Token Prediction (MTP) is not generally available in Hugging Face Transformers.

Note

  • The efficiency or throughput improvement depends highly on the implementation.

  • It is recommended to adopt a dedicated inference framework, e.g., SGLang and vLLM, for inference tasks.

Tip

  • Depending on the inference settings, you may observe better efficiency with flash-linear-attention and causal-conv1d.

  • See the above links for detailed instructions and requirements.

For deployment, you can use the latest sglang or vllm to create an OpenAI-compatible API endpoint.

SGLang

SGLang is a fast serving framework for large language models and vision language models. SGLang could be used to launch a server with OpenAI-compatible API service.

SGLang has supported Qwen3-Next in its main branch, which can be installed from source:

pip install 'sglang[all] @ git+https://github.com/sgl-project/sglang.git@main#subdirectory=python'

The following command can be used to create an API endpoint at http://localhost:30000/v1 with maximum context length 256K tokens using tensor parallel on 4 GPUs.

SGLANG_ALLOW_OVERWRITE_LONGER_CONTEXT_LEN=1 python -m sglang.launch_server --model-path Qwen/Qwen3-Next-80B-A3B-Instruct --port 30000 --tp-size 4 --context-length 262144 --mem-fraction-static 0.8

The following command is recommended for MTP with the rest settings the same as above:

SGLANG_ALLOW_OVERWRITE_LONGER_CONTEXT_LEN=1 python -m sglang.launch_server --model-path Qwen/Qwen3-Next-80B-A3B-Instruct --port 30000 --tp-size 4 --context-length 262144 --mem-fraction-static 0.8 --speculative-algo NEXTN --speculative-num-steps 3 --speculative-eagle-topk 1 --speculative-num-draft-tokens 4

Note

  • The environment variable SGLANG_ALLOW_OVERWRITE_LONGER_CONTEXT_LEN=1 is required at the moment.

Note

  • The default context length is 256K. Consider reducing the context length to a smaller value, e.g., 32768, if the server fail to start.

vLLM

vLLM is a high-throughput and memory-efficient inference and serving engine for LLMs. vLLM could be used to launch a server with OpenAI-compatible API service.

vLLM has supported Qwen3-Next in its main branch, which can be installed from source:

pip install vllm --pre --extra-index-url https://wheels.vllm.ai/nightly

The following command can be used to create an API endpoint at http://localhost:8000/v1 with maximum context length 256K tokens using tensor parallel on 4 GPUs.

VLLM_ALLOW_LONG_MAX_MODEL_LEN=1 vllm serve Qwen/Qwen3-Next-80B-A3B-Instruct --port 8000 --tensor-parallel-size 4 --max-model-len 262144

The following command is recommended for MTP with the rest settings the same as above:

VLLM_ALLOW_LONG_MAX_MODEL_LEN=1 vllm serve Qwen/Qwen3-Next-80B-A3B-Instruct --port 8000 --tensor-parallel-size 4 --max-model-len 262144 --speculative-config '{"method":"qwen3_next_mtp","num_speculative_tokens":2}'

Note

  • The environment variable VLLM_ALLOW_LONG_MAX_MODEL_LEN=1 is required at the moment.

Note

  • The default context length is 256K. Consider reducing the context length to a smaller value, e.g., 32768, if the server fail to start.

Agentic Use

Qwen3 excels in tool calling capabilities. We recommend using Qwen-Agent to make the best use of agentic ability of Qwen3. Qwen-Agent encapsulates tool-calling templates and tool-calling parsers internally, greatly reducing coding complexity.

To define the available tools, you can use the MCP configuration file, use the integrated tool of Qwen-Agent, or integrate other tools by yourself.

from qwen_agent.agents import Assistant

# Define LLM
llm_cfg = {
    'model': 'Qwen3-Next-80B-A3B-Instruct',

    # Use a custom endpoint compatible with OpenAI API:
    'model_server': 'http://localhost:8000/v1',  # api_base
    'api_key': 'EMPTY',
}

# Define Tools
tools = [
    {'mcpServers': {  # You can specify the MCP configuration file
            'time': {
                'command': 'uvx',
                'args': ['mcp-server-time', '--local-timezone=Asia/Shanghai']
            },
            "fetch": {
                "command": "uvx",
                "args": ["mcp-server-fetch"]
            }
        }
    },
  'code_interpreter',  # Built-in tools
]

# Define Agent
bot = Assistant(llm=llm_cfg, function_list=tools)

# Streaming generation
messages = [{'role': 'user', 'content': 'https://qwenlm.github.io/blog/ Introduce the latest developments of Qwen'}]
for responses in bot.run(messages=messages):
    pass
print(responses)

Processing Ultra-Long Texts

Qwen3-Next natively supports context lengths of up to 262,144 tokens. For conversations where the total length (including both input and output) significantly exceeds this limit, we recommend using RoPE scaling techniques to handle long texts effectively. We have validated the model's performance on context lengths of up to 1 million tokens using the YaRN method.

YaRN is currently supported by several inference frameworks, e.g., transformers, vllm and sglang. In general, there are two approaches to enabling YaRN for supported frameworks:

  • Modifying the model files:
    In the config.json file, add the rope_scaling fields:

{
        ...,
        "rope_scaling": {
            "rope_type": "yarn",
            "factor": 4.0,
            "original_max_position_embeddings": 262144
        }
    }
  • Passing command line arguments:For vllm, you can use

VLLM_ALLOW_LONG_MAX_MODEL_LEN=1 vllm serve ... --rope-scaling '{"rope_type":"yarn","factor":4.0,"original_max_position_embeddings":262144}' --max-model-len 1010000

For sglang, you can use

SGLANG_ALLOW_OVERWRITE_LONGER_CONTEXT_LEN=1 python -m sglang.launch_server ... --json-model-override-args '{"rope_scaling":{"rope_type":"yarn","factor":4.0,"original_max_position_embeddings":262144}}' --context-length 1010000

NOTE:

  • All the notable open-source frameworks implement static YaRN, which means the scaling factor remains constant regardless of input length, potentially impacting performance on shorter texts.

  • We advise adding the rope_scaling configuration only when processing long contexts is required.

  • It is also recommended to modify the factor as needed. For example, if the typical context length for your application is 524,288 tokens, it would be better to set factor as 2.0.

Final Thoughts

Look, I'll be honest with you. When I first started writing about AI, I got caught up in the hype. Bigger models! More parameters! Higher scores on benchmarks! But over time, I've realized that what matters most isn't raw capability – it's usefulness.

Can you actually run it? Can you afford to use it for real work? Does it give you answers fast enough to integrate into your workflow?

Qwen3-Next answers "yes" to all these questions. It's not just powerful – it's practically powerful. And in the world of AI, that distinction matters more than you might think.

Whether you're a developer looking to build the next great AI application, a researcher pushing the boundaries of what's possible, or just someone curious about where this technology is heading, Qwen3-Next represents something important: proof that we can have our cake and eat it too. We can have powerful AI that's also efficient, accessible, and practical.