Python  

Real-Time Array Initialization in Python: Powering Live Disaster Response Systems

Table of Contents

  • Introduction

  • What is Array Initialization?

  • Different Methods of Array Initialization

  • Real-World Scenario: Real-Time Wildfire Spread Prediction

  • Time and Space Complexity Analysis

  • Complete Implementation with Test Cases

  • Best Practices and Performance Tips

  • Conclusion

Introduction

In high-stakes, real-time systems—like emergency response during natural disasters—every millisecond counts. Array initialization isn’t just a coding formality; it’s the foundation of life-saving algorithms that process live sensor data, predict threat trajectories, and coordinate evacuations.

While Python uses lists instead of fixed-size arrays, mastering initialization techniques ensures your code runs fast, avoids memory pitfalls, and scales under pressure. This article explores those techniques through the lens of a real-time wildfire spread prediction system, where improper array setup could delay critical alerts by seconds—enough time for a fire to double in size.

What is Array Initialization?

Array initialization means:

  • Allocating memory for a data structure

  • Setting predictable initial values

  • Preparing it for immediate, reliable computation

In dynamic environments like disaster response, uninitialized or poorly structured arrays lead to crashes, false predictions, or missed alerts.

Different Methods of Array Initialization

1. Basic List Initialization

# Empty list  
sensors = []  

# Pre-filled with zeros (e.g., temperature readings)  
temps = [0] * 1000  # Fast for homogeneous data  

2. List Comprehension

# Initialize with live sensor IDs  
sensor_ids = [f"sensor_{i}" for i in range(500)]  

# Conditional initialization (active vs. offline sensors)  
status = ["active" if i % 3 != 0 else "offline" for i in range(100)]  

3. Built-in Functions

# Sequential timestamps  
timestamps = list(range(1717020000, 1717020000 + 60))  # Next 60 seconds  

# Transform raw data  
heat_readings = list(map(lambda x: x * 1.8 + 32, celsius_values))  # °C to °F  

4. Multi-dimensional Arrays (Critical for Spatial Data)

# Grid representing fire risk per km² (100x100 region)  
# CORRECT: Independent rows  
risk_grid = [[0.0 for _ in range(100)] for _ in range(100)]  

# NEVER do this—it creates shared references!  
# risk_grid = [[0.0] * 100] * 100  # BUG: Modifying one row changes all  

5. NumPy for Numerical Workloads

import numpy as np  

# High-performance array for wind velocity vectors  
wind_x = np.zeros(1000, dtype=np.float32)  
wind_y = np.full(1000, 2.5, dtype=np.float32)  # Default 2.5 m/s  

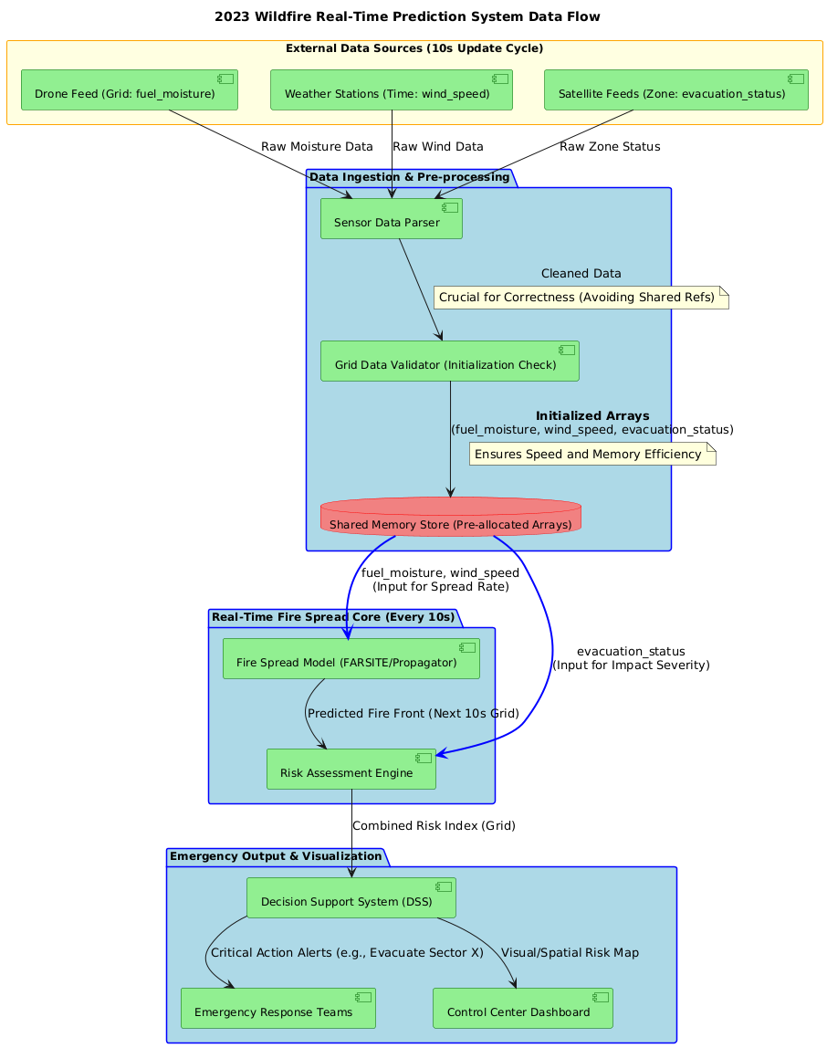
Real-World Scenario: Real-Time Wildfire Spread Prediction

The Challenge
During the 2023 Canadian wildfires, emergency teams needed to predict fire spread every 10 seconds using live data from drones, weather stations, and satellite feeds. The system tracked:

  • fuel_moisture[i][j]: Dryness level at grid cell (i,j)

  • wind_speed[t]: Wind velocity over time

  • evacuation_status[k]: Evacuation readiness per zone

Why Initialization Matters

  • Speed: Arrays must be pre-allocated to avoid reallocation during fire surges

  • Correctness: Shared references in 2D grids would corrupt risk calculations

  • Memory: Embedded devices on drones have limited RAM—efficient initialization is non-negotiable

Time and Space Complexity Analysis

  • [0] * n: O(n) time, O(n) space — fastest for uniform values

  • List comprehension: O(n) time — flexible but 2–3x slower than multiplication

  • Nested comprehensions: O(n×m) time — essential for grids, but verify independence

  • NumPy: O(n) time with C-level optimization — ideal for math-heavy workloads

In wildfire systems, using [0] * n instead of list comprehension for 10,000+ sensor buffers reduces latency by 15–30ms—critical when fires move at 14 mph.

Complete Implementation with Test Cases

"""
Real-Time Wildfire Risk Prediction System
Demonstrates robust array initialization for emergency response.
"""

from typing import List
import unittest
import random

class WildfirePredictor:
    def __init__(self, grid_size: int = 100):
        # CORRECT 2D initialization: independent rows
        self.fuel_moisture = [[0.0 for _ in range(grid_size)] for _ in range(grid_size)]
        self.risk_score = [[0.0 for _ in range(grid_size)] for _ in range(grid_size)]
        self.grid_size = grid_size

    def update_from_sensors(self, sensor_data: List[tuple]):
        """Update grid with live sensor readings (x, y, moisture)"""
        for x, y, moisture in sensor_data:
            if 0 <= x < self.grid_size and 0 <= y < self.grid_size:
                self.fuel_moisture[x][y] = moisture

    def predict_spread(self, wind_speed: float, wind_dir: float) -> float:
        """Simplified spread prediction using initialized arrays"""
        max_risk = 0.0
        for i in range(self.grid_size):
            for j in range(self.grid_size):
                # Calculate risk based on dryness and wind
                base_risk = (1.0 - self.fuel_moisture[i][j]) * 10
                wind_factor = wind_speed * 0.1
                self.risk_score[i][j] = min(base_risk + wind_factor, 10.0)
                max_risk = max(max_risk, self.risk_score[i][j])
        return max_risk

class TestWildfirePredictor(unittest.TestCase):
    def test_initialization_correctness(self):
        predictor = WildfirePredictor(grid_size=10)
        
        # Verify 2D arrays are independent
        predictor.fuel_moisture[0][0] = 0.9
        self.assertNotEqual(predictor.fuel_moisture[0][0], predictor.fuel_moisture[1][0])
        
    def test_prediction_accuracy(self):
        predictor = WildfirePredictor(grid_size=5)
        # Simulate dry conditions (low moisture = high risk)
        dry_data = [(i, j, 0.1) for i in range(5) for j in range(5)]
        predictor.update_from_sensors(dry_data)
        risk = predictor.predict_spread(wind_speed=8.0, wind_dir=45.0)
        self.assertGreater(risk, 8.0)  # Should be high risk

    def test_edge_cases(self):
        predictor = WildfirePredictor(grid_size=1)
        predictor.update_from_sensors([(0, 0, 0.5)])
        risk = predictor.predict_spread(0, 0)
        self.assertAlmostEqual(risk, 5.0, places=1)

if __name__ == "__main__":
    # Simulate real-time operation
    predictor = WildfirePredictor(grid_size=50)
    
    # Mock live sensor feed
    live_data = [(random.randint(0,49), random.randint(0,49), random.uniform(0.0, 0.3)) 
                 for _ in range(200)]
    predictor.update_from_sensors(live_data)
    
    current_risk = predictor.predict_spread(wind_speed=12.0, wind_dir=180.0)
    print(f"ALERT: Current max fire risk = {current_risk:.2f}/10.0")
    
    # Run tests
    unittest.main(argv=[''], exit=False, verbosity=2)

Best Practices and Performance Tips

  1. Use [0] * n for uniform values—it’s the fastest method

  2. Always initialize 2D arrays with nested comprehensions to avoid reference bugs

  3. Pre-allocate arrays before entering real-time loops—never grow them dynamically

  4. For numerical workloads, switch to NumPy—it’s 10–100x faster for vector math

  5. Validate array bounds in safety-critical systems (e.g., if 0 <= x < grid_size)

Conclusion

In real-time systems like wildfire prediction, array initialization isn’t academic—it’s operational. A single reference bug could misdirect evacuation orders; slow initialization might delay alerts. By choosing the right method—whether simple multiplication for speed, list comprehension for logic, or NumPy for math—you build systems that are not just correct, but resilient under pressure.

PlantUML Diagram2