Security  

The Future of Authorization, RBAC + ABAC + PBAC

Pre-requisite to understand this

  • RBAC (Role-Based Access Control): Grants permissions to users based on predefined roles within an organization.

  • ABAC (Attribute-Based Access Control): Makes access decisions dynamically using user, resource, and environment attributes.

  • PBAC (Policy-Based Access Control): Controls access through explicit policies that define rules and conditions for authorization.

  • Authentication vs Authorization – Authentication verifies identity while authorization determines access rights.

  • API Gateway – Central entry point that manages routing, authentication, and security policies.

  • Policy Engine – A system that evaluates policies and decides whether access is allowed or denied.

  • User Attributes – Properties related to a user such as department, location, and clearance level.

  • Access Control Models – Mechanisms that determine who can access which resources.

Introduction

Modern enterprise applications require flexible and scalable security mechanisms to manage user access to resources. Traditional systems often relied on simple role-based permissions, but as applications grow in complexity, roles alone are not enough to handle dynamic conditions such as time-based restrictions, location-based access, or complex policy rules. To address these challenges, organizations combine multiple access control models such as Role-Based Access Control (RBAC), Attribute-Based Access Control (ABAC), and Policy-Based Access Control (PBAC). In a unified architecture, RBAC defines basic permissions, ABAC evaluates contextual attributes, and PBAC applies centralized policies that govern overall decision-making. This layered approach improves flexibility, scalability, and security while maintaining manageable governance across distributed systems.

What problem we can solve with this?

In large-scale software systems, managing user permissions becomes increasingly complex. A single access model often cannot address all requirements because some decisions depend on roles, others on contextual attributes, and some on complex policies defined by business rules or compliance requirements. Combining RBAC, ABAC, and PBAC helps create a flexible authorization framework capable of handling static permissions and dynamic conditions simultaneously. For example, a finance manager may have permission to view payroll data (RBAC), but only during working hours (ABAC), and only if a policy allows access from corporate networks (PBAC). This layered approach ensures that security policies are enforced consistently across services while remaining adaptable to changing business requirements.

Key problems solved

  • Role explosion problem – RBAC alone creates too many roles when conditions become complex.

  • Dynamic access control – ABAC allows access decisions based on runtime attributes.

  • Centralized policy governance – PBAC manages policies from a single control point.

  • Regulatory compliance – Supports audit and policy enforcement for regulations.

  • Context-aware security – Access can depend on location, device, or time.

  • Scalable enterprise security – Works well across distributed microservices environments.

How to implement/use this?

To implement RBAC, ABAC, and PBAC together in a software solution, a layered authorization architecture is typically used. First, users authenticate through an identity provider and receive a security token containing roles and attributes. The request enters the system through an API Gateway that validates authentication. Next, an Authorization Service evaluates RBAC permissions by checking whether the user’s role allows the requested action. If the RBAC check passes, the system evaluates additional attributes such as department, time, or location through ABAC rules. Finally, the request is evaluated against centralized policies managed by a policy engine under PBAC, which may enforce global constraints such as compliance rules or risk scoring. The final decision (allow or deny) is returned to the application service.

Implementation steps

  • User authentication – User logs in via Identity Provider and receives an access token.

  • Token contains claims – Token includes roles and attributes for authorization decisions.

  • RBAC evaluation – Role permissions are verified against the requested resource.

  • ABAC evaluation – User, resource, and environment attributes are analyzed.

  • PBAC evaluation – Policy engine evaluates enterprise policies.

  • Access decision – Authorization service returns allow or deny response.

  • Service execution – Application processes request only if authorization succeeds.

Sequence Diagram

The sequence diagram illustrates the step-by-step interaction between system components during an authorization request. When a user attempts to access a protected resource, the request first reaches the API Gateway, which validates the authentication token using the authentication service. Once authentication is verified, the authorization process begins by evaluating the user's role through the RBAC engine. If the role grants permission, the request moves to the ABAC engine where contextual attributes such as department, time, or location are evaluated. After attribute validation, the request is forwarded to the PBAC policy engine that evaluates organization-wide policies and compliance rules. Only when all checks succeed does the system forward the request to the resource service, which processes the request and returns the result to the user.

seq

Sequence steps

  • User request – User attempts to access a protected resource.

  • Authentication validation – API Gateway verifies token authenticity.

  • RBAC evaluation – Role permissions are checked.

  • ABAC evaluation – Contextual attributes are validated.

  • PBAC evaluation – Policy engine verifies global policies.

  • Resource access – Application service returns requested data.

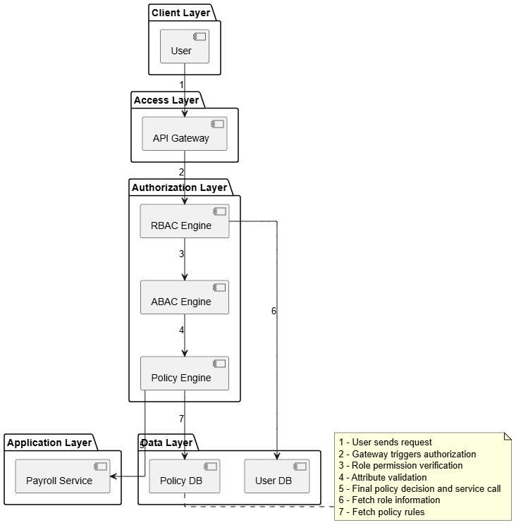
Component Diagram

The component diagram shows how different modules in the system collaborate to enforce authorization. The client interacts with the API Gateway, which acts as the central entry point for requests. The gateway forwards authorization checks to specialized engines responsible for evaluating roles, attributes, and policies. Each engine performs a specific function in the decision process. The RBAC engine retrieves role permissions from the user database, while the ABAC engine evaluates contextual attributes. The policy engine retrieves enterprise policies from a policy database and determines the final access decision. After the authorization workflow completes successfully, the request is forwarded to the application service that handles the business logic. This modular design ensures separation of concerns and easier scalability.

comp

Component interactions

  • API Gateway – Entry point that coordinates authorization workflow.

  • RBAC Engine – Validates role-based permissions.

  • ABAC Engine – Evaluates user and environment attributes.

  • Policy Engine – Applies centralized security policies.

  • Application Service – Processes authorized requests.

  • User Database – Stores user roles and attributes.

  • Policy Database – Stores enterprise policies and rules.

Deployment Diagram

The deployment diagram illustrates how the authorization system is physically distributed across infrastructure components. The user accesses the system through a web browser or mobile application that communicates with the cloud load balancer and API gateway. The gateway interacts with an authentication server to verify user identity and then forwards authorization requests to the authorization cluster. This cluster contains specialized engines for RBAC, ABAC, and PBAC evaluations. Once the authorization decision is complete, the request is forwarded to the application server hosting the business services. The system also relies on backend databases storing user roles, attributes, and policy definitions. This architecture supports high availability, scalability, and centralized security management across distributed environments.

depl

Deployment components

  • User Device – Interface where requests originate.

  • API Gateway – Entry point for all client requests.

  • Authentication Server – Validates user identity and tokens.

  • Authorization Cluster – Evaluates RBAC, ABAC, and PBAC logic.

  • Application Server – Hosts business logic services.

  • Database Server – Stores user data and policies.

Advantages

  1. Flexible authorization – Combines static roles with dynamic attributes and policies.

  2. Centralized policy management – Policies can be updated without changing application code.

  3. Improved security – Multiple layers of authorization reduce unauthorized access risk.

  4. Scalable architecture – Works well with microservices and distributed systems.

  5. Better compliance support – Policies help enforce regulatory requirements.

  6. Reduced role explosion – Attributes and policies reduce the number of roles required.

Summary

Combining RBAC, ABAC, and PBAC in a single software solution creates a powerful and flexible authorization framework capable of addressing both static and dynamic access requirements. RBAC provides a simple mechanism for assigning permissions based on user roles, while ABAC enhances security by evaluating contextual attributes such as department, location, or time. PBAC adds an additional governance layer by enforcing centralized policies across the entire system. Together, these models create a layered authorization strategy that improves security, scalability, and maintainability in modern distributed applications. By integrating these mechanisms with identity providers, API gateways, and policy engines, organizations can build robust access control systems that support complex business rules and evolving security requirements.