Python  

The Hadamard Product in Real-Time Weather Forecasting in Python

Table of Contents

  • Introduction

  • What Is the Hadamard Product?

  • Real-World Use Case: Hyperlocal Weather Prediction

  • How to Compute It in Python

  • Complete, Error-Free Implementation

  • Best Practices & Performance Tips

  • Conclusion

Introduction

In the world of matrices, not all multiplication is created equal. While standard matrix multiplication powers neural networks and physics simulations, the Hadamard product—element-wise multiplication—plays a quiet but critical role in real-time data fusion.

Unlike traditional multiplication, the Hadamard product doesn’t transform dimensions; it combines information at matching positions. This makes it ideal for applications where two data layers must be merged pixel-by-pixel or sensor-by-sensor—like in modern weather forecasting.

This article explores the Hadamard product through the lens of a compelling real-world scenario, with clean, tested Python code you can use today.

What Is the Hadamard Product?

The Hadamard product (denoted A ⊙ B) multiplies two matrices of the same dimensions element by element:

A = [[a11, a12],    B = [[b11, b12],    A ⊙ B = [[a11*b11, a12*b12],
     [a21, a22]]         [b21, b22]]              [a21*b21, a22*b22]]

Requirements

  • Both matrices must have identical shape (e.g., 3×3, 100×100).

  • Output has the same shape.

  • Simple, parallelizable, and fast.

It’s not about linear transformations—it’s about data blending.

Real-World Use Case: Hyperlocal Weather Prediction

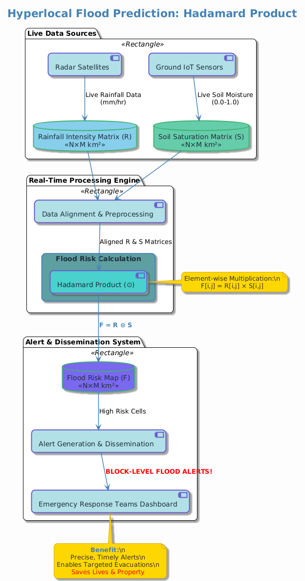
Imagine a national weather service running a real-time flood alert system. They combine two live data grids over a city:

  1. Rainfall Intensity Matrix: From radar satellites (mm/hour per 1km² tile).

  2. Soil Saturation Matrix: From ground IoT sensors (0.0 = dry, 1.0 = fully saturated).

To predict flood risk per tile, they compute:

Risk = Rainfall ⊙ Saturation

A dry area (saturation = 0.1) can absorb heavy rain. But a saturated zone (saturation = 0.9) with moderate rain becomes high-risk. The Hadamard product instantly fuses these layers into a unified risk map—updated every 5 minutes across thousands of grid cells.

PlantUML Diagram

Without this element-wise operation, emergency teams couldn’t issue precise, block-level alerts in time.

How to Compute It in Python

Python offers multiple clean ways to compute the Hadamard product:

  • Plain lists: Use nested loops or list comprehensions.

  • NumPy: Simply use * (element-wise by default for arrays).

NumPy is preferred for performance and clarity—but we’ll show both.

Complete, Error-Free Implementation

from typing import List
import numpy as np

def hadamard_product_lists(A: List[List[float]], B: List[List[float]]) -> List[List[float]]:
    """
    Compute Hadamard product using native Python lists.
    Validates shape compatibility.
    """
    if not A or not B:
        raise ValueError("Matrices cannot be empty")
    
    rows, cols = len(A), len(A[0])
    if len(B) != rows or any(len(row) != cols for row in B):
        raise ValueError("Matrices must have the same dimensions")
    
    return [[A[i][j] * B[i][j] for j in range(cols)] for i in range(rows)]


def hadamard_product_numpy(A: np.ndarray, B: np.ndarray) -> np.ndarray:
    """
    Compute Hadamard product using NumPy (recommended for performance).
    """
    if A.shape != B.shape:
        raise ValueError("Arrays must have the same shape")
    return A * B


# Example: Flood Risk Mapping
if __name__ == "__main__":
    # Simulated 3x3 city grid
    rainfall = [
        [5.0, 8.2, 3.1],
        [6.7, 9.0, 4.5],
        [2.3, 7.1, 5.8]
    ]
    
    saturation = [
        [0.2, 0.9, 0.3],
        [0.8, 0.95, 0.4],
        [0.1, 0.7, 0.6]
    ]
    
    # Using native lists
    risk_map = hadamard_product_lists(rainfall, saturation)
    print("Flood Risk Map (List-based):")
    for row in risk_map:
        print([round(x, 2) for x in row])
    
    # Using NumPy (more efficient for large grids)
    np_rain = np.array(rainfall)
    np_sat = np.array(saturation)
    np_risk = hadamard_product_numpy(np_rain, np_sat)
    
    print("\nFlood Risk Map (NumPy):")
    print(np.round(np_risk, 2))
    
    # Verify both methods agree
    assert np.allclose(np.array(risk_map), np_risk), "Methods should produce identical results"
    print("\n Hadamard product computed correctly!")
1

Best Practices & Performance Tips

  • Use NumPy for grids > 10×10: It’s vectorized, memory-efficient, and 10–100x faster.

  • Validate shapes early: Mismatched dimensions are the #1 error.

  • Avoid nested loops in hot paths: Even list comprehensions lag behind NumPy for large data.

  • Leverage broadcasting: NumPy allows Hadamard-like ops with compatible shapes (e.g., matrix ⊙ vector).

In weather systems processing 10,000×10,000 grids, NumPy + GPU acceleration (via CuPy) can deliver results in under 200ms.

Conclusion

The Hadamard product may seem simple—but its power lies in fusing real-world data streams with surgical precision. From flood forecasting to image masking, recommender systems, and signal processing, it’s the go-to tool when you need to multiply aligned data, not transform space.

By mastering this operation—and choosing the right implementation—you equip yourself to build responsive, data-driven systems that save time, resources, and even lives.