Dynamics CRM  

Understand Form Context To Read Form Data With Web Resource In Dynamics CRM

Introduction

In Dynamics 365 CRM, to perform customizations, web resources such as JavaScript were widely used. To read different attributes that are present in CRM Form, form context client API reference can be used. As an example, contact form and contact entity record are used to read different attributes using form context.

Step 1

Login to the required environment and select required solution [Contact Customizations Solution in this case] as shown in the below figure.

Understand Form Context to Read Form Data with Web Resource in Dynamics CRM

Step 2

After Step 1, select contact web resource in solution and click on Edit as shown in the below figure.

Understand Form Context to Read Form Data with Web Resource in Dynamics CRM

Step 3

After Step 2, open web resource and attached JavaScript file, open that javascript file and download in any editor of your choice. In this example, I considered visual studio code as shown in the below figure.

Understand Form Context to Read Form Data with Web Resource in Dynamics CRM

Step 4

After Step 3, in handle onload function initialize a variable and verify if it has value for reading values on the form using the below code

var formContext = executionContext.getFormContext();
if (formContext !== null && formContext != 'undefined') {
    // logic here
}

as shown in the below figure.

Understand Form Context to Read Form Data with Web Resource in Dynamics CRM

Step 5

After Step 4, to read text field like firstname use the below code

var firstname= formContext.getAttribute("firstname").getValue();
console.log('First name-'+firstname);

as shown in the below figure.

Understand Form Context to Read Form Data with Web Resource in Dynamics CRM

Step 6

After Step 5, to read Multiline text field like composite address use the below code

var compositeaddress=formContext.getAttribute("address1_composite").getValue();
console.log('Composite Address-'+compositeaddress);

as shown in the below figure.

Understand Form Context to Read Form Data with Web Resource in Dynamics CRM

Step 7

After Step 6, to read Phone field like telephone1 use the below code

var telephone=formContext.getAttribute("telephone1").getValue();
console.log('telephone-'+telephone);

as shown in the below figure.

Understand Form Context To Read Form Data with Webresource in Dynamics CRM Figure 7

Step 8

After Step 7, to read Date only field like BirthDate use the below code

var birthdate=formContext.getAttribute("birthdate").getValue();
console.log('birthdate-'+birthdate);

as shown in the below figure.

Understand Form Context To Read Form Data with Webresource in Dynamics CRM Figure 8

Step 9

After Step 8, to read Email field like emailaddress1 use the below code

var emailaddress=formContext.getAttribute("emailaddress1").getValue();
console.log('emailaddress-'+emailaddress);

as shown in the below figure.

Understand Form Context To Read Form Data with Webresource in Dynamics CRM Figure 9

Step 10

After Step 9, to read whole number field like cr5bc_discount use the below code

var discount=formContext.getAttribute("cr5bc_discount").getValue();
console.log('discount-'+discount);

as shown in the below figure.

Understand Form Context To Read Form Data with Webresource in Dynamics CRM Figure 10

Step 11

After Step 10, to read Auto number field like cr5bc_tagid use the below code

var tagid=formContext.getAttribute("cr5bc_tagid").getValue();
console.log('tagid-'+tagid);

as shown in the below figure.

Understand Form Context To Read Form Data with Webresource in Dynamics CRM Figure 11

Step 12

After Step 11, to read Choice field like gendercode use the below code

var gendercodevalue = formContext.getAttribute("gendercode").getValue();
var gendercodetext = formContext.getAttribute("gendercode").getText();
console.log('gendercodetext-' + gendercodetext);

as shown in the below figure.

Understand Form Context To Read Form Data with Webresource in Dynamics CRM Figure 12

Step 13

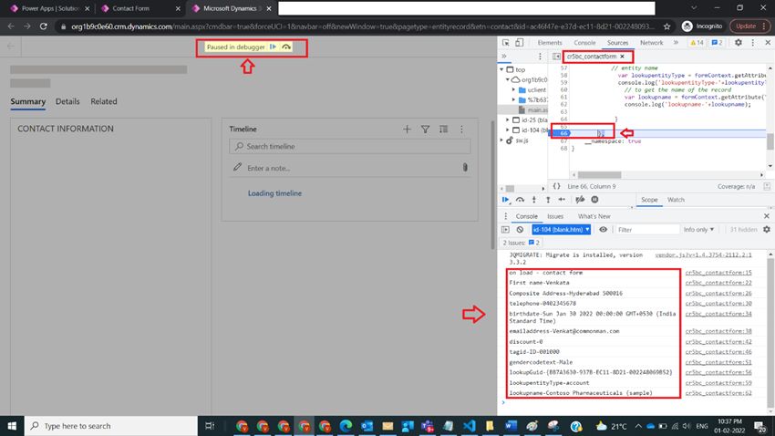
After Step 12, to read Guid of lookup field, lookup entity name, to get the name of the record like account selected in contact entity use the below code

//Lookup logic
//to get the Guid of lookup record [account]
var lookupGuid = formContext.getAttribute("parentcustomerid").getValue()[0].id;
console.log('lookupGuid-' + lookupGuid);
// entity name
var lookupentityType = formContext.getAttribute("parentcustomerid").getValue()[0].entityType;
console.log('lookupentityType-' + lookupentityType);
// to get the name of the record
var lookupname = formContext.getAttribute("parentcustomerid").getValue()[0].name;
console.log('lookupname-' + lookupname);

as shown in the below figure.

Understand Form Context to Read Form Data with Web Resource in Dynamics CRM

Step 13

After Step 13, final code look like this in if condition

if (formContext !== null && formContext != 'undefined') {
    //Text field
    var firstname = formContext.getAttribute("firstname").getValue();
    console.log('First name-' + firstname);
    //address1_composite- Multiline text
    var compositeaddress = formContext.getAttribute("address1_composite").getValue();
    console.log('Composite Address-' + compositeaddress);
    //telephone1- Phone
    var telephone = formContext.getAttribute("telephone1").getValue();
    console.log('telephone-' + telephone);
    //BirthDate- Date Only
    var birthdate = formContext.getAttribute("birthdate").getValue();
    console.log('birthdate-' + birthdate);
    //emailaddress1- Email
    var emailaddress = formContext.getAttribute("emailaddress1").getValue();
    console.log('emailaddress-' + emailaddress);
    //cr5bc_discount- Whole number
    var discount = formContext.getAttribute("cr5bc_discount").getValue();
    console.log('discount-' + discount);
    //cr5bc_tagid - Autonumber
    var tagid = formContext.getAttribute("cr5bc_tagid").getValue();
    console.log('tagid-' + tagid);
    //gendercode - Choice
    var gendercodevalue = formContext.getAttribute("gendercode").getValue();
    var gendercodetext = formContext.getAttribute("gendercode").getText();
    console.log('gendercodetext-' + gendercodetext);
    //Lookup logic
    //to get the Guid of lookup record [account]
    var lookupGuid = formContext.getAttribute("parentcustomerid").getValue()[0].id;
    console.log('lookupGuid-' + lookupGuid);
    // entity name
    var lookupentityType = formContext.getAttribute("parentcustomerid").getValue()[0].entityType;
    console.log('lookupentityType-' + lookupentityType);
    // to get the name of the record
    var lookupname = formContext.getAttribute("parentcustomerid").getValue()[0].name;
    console.log('lookupname-' + lookupname);
}

And save web resource and update selected web resource in step2 and publish

Understand Form Context to Read Form Data with Web Resource in Dynamics CRM

Step 15

After Step 14, open contact record in dynamics and observe console log to observe the results as shown in the below figure

Understand Form Context to Read Form Data with Web Resource in Dynamics CRM

Note

  1. Make sure to publish all customizations and upload JavaScript (js) file.
  2. Make sure to enable check box pass execution context as first parameter while Configuring Event on On Load property as shown in the below figure

Figure Note 2

Understand Form Context to Read Form Data with Web Resource in Dynamics CRM

  1. The remaining part of the webresource was not explained to concentrate on the content related to this article.
  2. Microsoft documentation found here

Conclusion

In this way, one can easily use form context in web resource to read data present in CRM Forms for all entities easily.