LightSwitch  

Control User Access in a LightSwitch Application


In this article we will discuss about the set up security to control user access to parts of a Visual Studio LightSwitch Application 2011.

First of all we create tables and their corresponding screens in the LightSwitch Application. For creating tables and screens in LightSwitch Application, Please visit this link "http://www.c-sharpcorner.com/1/274/visual-studio-lightswitch-2011.aspx".

Step 1
: Now go to properties.

first.gif

Step 2: Click access control->Click user windows authentication->Click allow users specified in the users screen of your application->Write name, display name, description likes as a below image.

image1.gif

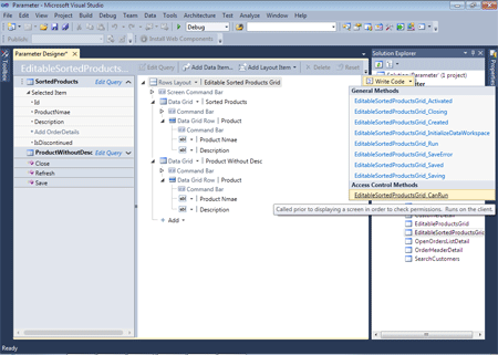
Step 3: Open EditableSortedProductsGrid screen->Select write code->Click EditableSortedProductsGrid_CanRun->Now write the below code.

image2.gif

using System;
using System.Linq;
using System.IO;
using System.IO.IsolatedStorage;
using System.Collections.Generic;
using Microsoft.LightSwitch;
using Microsoft.LightSwitch.Framework.Client;
using Microsoft.LightSwitch.Presentation;
using Microsoft.LightSwitch.Presentation.Extensions;
namespace LightSwitchApplication
{
    public partial class Application
    {
        partial void EditableSortedProductsGrid_CanRun(ref bool result)
        {
            // Set result to the desired field value
            result = this.User.HasPermission(Permissions.CanAccesProductScreen);
        }
    }
}

Step 4: Open customer table->Select write code->Click Customers_CanDelete, Customers_CanInsert, Customers_CanRead, Customers_CanUpdate->Now write the below code.

image3.gif

using System;
using System.Collections.Generic;
using System.Linq;
using System.Text;
using Microsoft.LightSwitch;
using Microsoft.LightSwitch.Security.Server;
namespace LightSwitchApplication
{
    public partial class ApplicationDataService
    {
        partial void Customers_CanDelete(ref bool result)
        {
            result = this.Application.HasPermission(Permissions.CanDeleteCustomer);
        }
        partial void Customers_CanInsert(ref bool result)
        {
            result = this.Application.HasPermission(Permissions.CanAddCustomer);
        }
        partial void Customers_CanRead(ref bool result)
        {
            result = this.Application.HasPermission(Permissions.CanViewCustomer);
        }
        partial void Customers_CanUpdate(ref bool result)
        {
            result = this.Application.HasPermission(Permissions.CanEditCustomer);
        }
    }
}

Step 5: Open SearchCustomer screen->Select write code->Click SearchCustomer_CanRun->Now write the below code.

image4.gif

using System;
using System.Linq;
using System.IO;
using System.IO.IsolatedStorage;
using System.Collections.Generic;
using Microsoft.LightSwitch;
using Microsoft.LightSwitch.Framework.Client;
using Microsoft.LightSwitch.Presentation;
using Microsoft.LightSwitch.Presentation.Extensions;
namespace LightSwitchApplication
{
    public partial class Application
    {
        partial void EditableSortedProductsGrid_CanRun(ref bool result)
        {
            // Set result to the desired field value
            result = this.User.HasPermission(Permissions.CanAccesProductScreen);
        }
 
        partial void SearchCustomers_CanRun(ref bool result)
        {
            // Set result to the desired field value
            result = this.User.HasPermission(Permissions.CanViewCustomer);
 
        }
    }
}

Step 6: Run application->Open create new customer->Fill data->Save->Ok.

image5.gif

Step 7: Open CreateNewCustomer screen->Select write code->Click CreateNewCustomer_CanRun->Now write the below code.

image6.gif

using System;
using System.Linq;
using System.IO;
using System.IO.IsolatedStorage;
using System.Collections.Generic;
using Microsoft.LightSwitch;
using Microsoft.LightSwitch.Framework.Client;
using Microsoft.LightSwitch.Presentation;
using Microsoft.LightSwitch.Presentation.Extensions;
namespace LightSwitchApplication
    public partial class Application
    {
        partial void EditableSortedProductsGrid_CanRun(ref bool result)
        {
            // Set result to the desired field value
            result = this.User.HasPermission(Permissions.CanAccesProductScreen);
 
        }
 
        partial void SearchCustomers_CanRun(ref bool result)
        {
            // Set result to the desired field value
            result = this.User.HasPermission(Permissions.CanViewCustomer);
 
        }
 
        partial void CreateNewCustomer_CanRun(ref bool result)
        {
            // Set result to the desired field value
            result = this.User.HasPermission(Permissions.CanAddCustomer);
        }
    }
}

Step 8: Open SerchCustomer screen->command Bar->Add..->Right click->Select Edit CanExecuteCode->Now write the below code.

image7.gif

using System;
using System.Linq;
using System.IO;
using System.IO.IsolatedStorage;
using Microsoft.LightSwitch;
using Microsoft.LightSwitch.Framework.Client;
using Microsoft.LightSwitch.Presentation;
namespace LightSwitchApplication
{
    public partial class SearchCustomers
    {
        partial void gridAddAndEditNew_CanExecute(ref bool result)
        {
            // Write your code here.
            result = this.Application.HasPermission(Permissions.CanAddCustomer);
        }
    }
}

Step 9: Run application-> + sign will not work->Now go to properties->Application type->Publish->Next->Next->Write path (where do you want the application file to be placed )->Next->Next->Enter user name->Next->Next->Next->Publish.

image8.gif

Step 10: Open the path where you placed the application file->Double click on setup.exe->Click install.

image9.gif

Step 11: Click Roles->Click + sign in roles->Fill data->Now click + sign in Permission->Select data->Save.

image10.gif

Step 12: Click users->Click + sign in Roles->Select data->Close window.

imahe11.gif

Step 13: Now open order management->Click CreateNewCustomer->Fill data->Save->Close window.

image12.gif

Step 14: Now go to view->Other windows->Output->Access control->Click use form authentication.

image13.gif

Step 15: Right click on OrderManagement->Publish->Client configuration->Next->Next->Next->Next->Click yes create application administrator->Enter user name, full name, word->Next->Next->Next->Publish.

image14.gif

Step 16: Double click on setup.exe in the source path then open the login window->Enter user name and word.

image15.gif

Summary

Using this article one can easily apply the authentication in the LightSwitch application. This article is very useful for authentication in LightSwitch.