SQL Server  

Bulk Insert task in SSIS

Introduction

 
In this article, we are going to see how to use Bulk Insert task in SSIS. This task, as the name indicates, does a BULK insert of values to the destination. The destination can be any of the datasources as we have such as OLEDB, excel, etc. Let's jump into this and see how to use this task and how to configure the same using SSIS packaging.
 

Bulk Insert task in SSIS

 
Follow steps 1 to 3 on my first article to open the BIDS project and select the right project to work on an integration services project. Once the project is created, we will see how to use an Execute SQL task and create a table using it.
 
Drag and drop a Bulk Insert task from the tool box to the designer window as shown below.
 
Bulk Insert task in SSIS
 
The input file which has the bulk data to upload to the SQL Server will look like below.
 
Bulk Insert task in SSIS
 
Now double click on the Bulk Insert task to make the configuration. It will open the window as shown in the screen shown below.
 
Bulk Insert task in SSIS
 
Here in the source we have selected the file and in the destination we have selected the table.
 
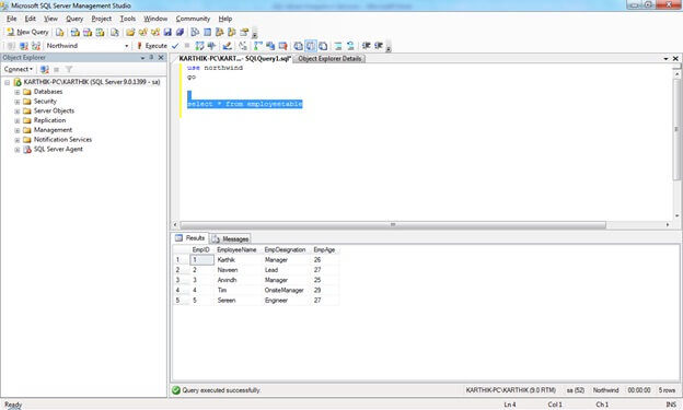
In the table at present we have the list of records as shown in the screen shown below; we will see after executing the package how many records are available.
 
Bulk Insert task in SSIS
 
Now we will execute the project and you will see the output.
 
Bulk Insert task in SSIS
 

Conclusion

 
So in this article we have seen how to use Bulk Insert task in SSIS.