AI Agents  

AI Agent–Tool Abstraction Architecture

Pre-requisite to understand this

LLM (Large Language Models): AI models like GPT, capable of natural language understanding and generation.

LangChain: A framework to build AI-powered applications, focusing on orchestrating LLMs with tools, agents, and memory.

MCP (Model Context Protocol): A protocol standard for allowing AI models to interact with external tools and services in a secure, structured way.

APIs: Interfaces that allow one software system to interact with another.

Agent-based architecture: A system where the AI (or a "planner") dynamically decides the next steps based on the task at hand.

Tool-based operations: Actions or tasks carried out by external systems or services that the AI can call upon, such as querying a database, sending an email, or interacting with an API.

Introduction

When building AI applications that need to interact with external systems, you encounter the challenge of coordinating multiple components (LLMs, tools, databases, APIs, etc.). LangChain simplifies orchestration by providing a structured workflow for calling external tools and deciding how tasks should be executed. Meanwhile, the Model Context Protocol (MCP) focuses on the communication layer, establishing a standard way for AI models to interface with external tools securely and scalably.

LangChain helps in the orchestration of tasks, meaning it organizes and coordinates different steps to fulfill a user request. On the other hand, MCP handles the communication interface between the AI model and external resources, enabling seamless access to tools in a standardized manner.

What Problem Can We Solve with This?

Building complex AI systems requires connecting many moving parts such as:

  • APIs (to access real-time data)

  • Databases (for querying records)

  • Documents (for extraction or processing)

  • External tools (such as Slack, email systems, etc.)

Without an orchestration framework like LangChain and a standard protocol like MCP, this can lead to:

  • Disorganized workflows

  • Difficulty in integrating different tools and APIs

  • Lack of flexibility in managing external system calls

  • Inconsistent or insecure communication with external services

  • LangChain and MCP together solve these problems by:

  • Centralizing task orchestration within LangChain

  • Standardizing the way models call external tools using MCP

  • Ensuring security and scalability in integrating third-party systems

  • Enabling the dynamic selection of tools based on the prompt using agents

  • Allowing for real-time data querying, interaction, and updates

  • Reducing development time by abstracting tool interactions

How to Implement/Use This?

1. LangChain Integration

  • Install LangChain: You need to install LangChain through pip install langchain.

  • Create LLM (Model): You configure an LLM (like OpenAI’s GPT) within LangChain.

  • Setup Tools: Define the external tools you want to call (e.g., APIs, databases).

  • Build Chains & Agents: Set up chains (sequential steps) and agents (dynamic decision-makers) to structure the task flow.

  • Configure Memory: Set up memory for conversational agents so they can remember context over time.

2. MCP Integration

  • MCP Server Setup: Install or configure the MCP server that exposes tools and handles requests.

  • Define Tool Access: Use MCP to expose external tools like databases, file systems, APIs, and services.

  • Use Protocols: AI models can then communicate with these tools through MCP’s structured API calls, ensuring secure and standardized interaction.

Key Steps

  • Install LangChain and Setup: Use LangChain's framework to manage workflows.

  • Configure MCP: Expose external tools to LangChain via MCP.

  • Build Chains & Agents: Use LangChain’s workflow management to orchestrate tool usage based on prompts.

  • Execute Tasks: LangChain calls MCP for tool access when needed.

Sequence Diagram

Seq
  • Step 1: User requests a task (e.g., summarizing a document and sending it to Slack).

  • Step 2: LangChain processes the request using an LLM.

  • Step 3: LangChain requests tool access from the MCP Client.

  • Step 4: MCP Client sends the request to the MCP Server.

  • Step 5: MCP Server interacts with the external tools (APIs, databases).

  • Step 6: Data is returned from the tools through MCP to LangChain, and the result is sent back to the user.

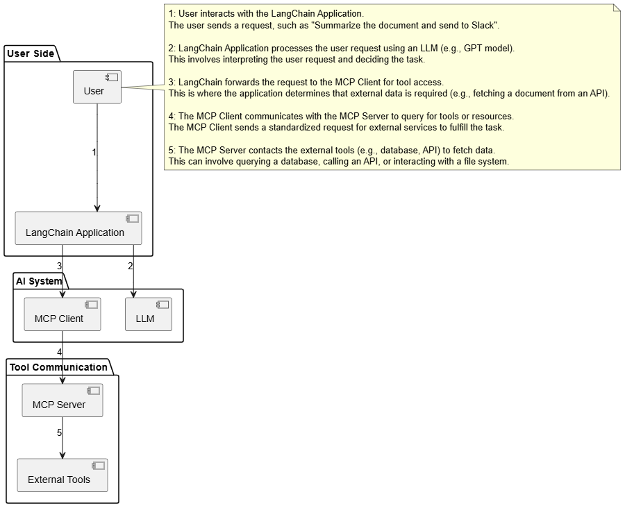
Component Diagram

Comp
  • Step 1: User interacts with the LangChain application.

  • Step 2: LangChain uses an LLM to process the user request.

  • Step 3: LangChain forwards tool requests to the MCP Client, which then communicates with the MCP Server.

  • Step 4: The MCP Server fetches the required data from external tools, such as APIs or databases.

This diagram shows how LangChain orchestrates the overall task, while the MCP ensures the tools are accessed securely and consistently.

Deployment Diagram

Depl
  • Step 1: User interfaces with the system (e.g., through a web or chat interface).

  • Step 2: LangChain orchestrates the request, sending tasks to the LLM.

  • Step 3: If tools are required, LangChain forwards the request to the MCP Client.

  • Step 4: The MCP Client communicates with the MCP Server, which accesses external tools.

This deployment diagram illustrates how different components are distributed across various servers, ensuring that the AI system works in a modular, scalable way.

Advantages

  1. Modular Architecture: LangChain and MCP allow you to build highly modular, scalable systems.

  2. Security: MCP ensures secure interactions between the AI model and external systems.

  3. Dynamic Tool Access: LangChain’s agent-based approach lets you dynamically choose which tool to use based on the user input.

  4. Real-Time Data: Integrating external tools with MCP provides real-time, accurate information from APIs and databases.

  5. Flexibility: Both LangChain and MCP can be extended and customized to fit various use cases.

  6. Reduced Complexity: LangChain simplifies task orchestration, while MCP ensures clean and standardized communication.

Summary

LangChain orchestrates tasks by managing workflows, agents, and tool invocations. It integrates well with MCP, which provides a standardized communication interface for AI models to interact with external systems, ensuring security and reliability. By combining both, developers can build sophisticated AI applications that can interact with a variety of data sources and services, while maintaining a modular, flexible, and secure architecture.