Python  

Detecting Deepfake Images in Real Time Using Earth Mover’s Distance Using Python

Table of Contents

  • Introduction

  • What Is the Earth Mover’s Distance (EMD)?

  • Why EMD Matters for Deepfake Detection

  • From Pixels to Histograms: Feature Extraction

  • Efficient EMD Computation with SciPy

  • Complete Implementation with Deepfake Simulation

  • Best Practices for Content Moderation Systems

  • Conclusion

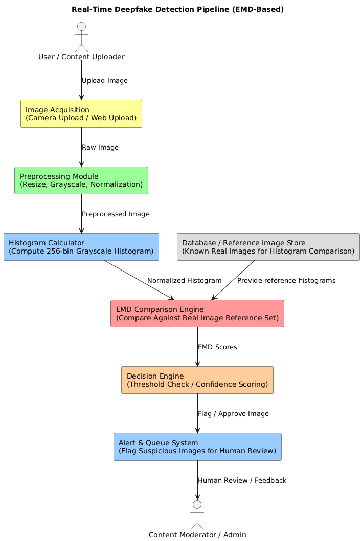
Introduction

As AI-generated deepfakes flood social media, platforms need tools that can instantly distinguish real from fake images—not just by faces, but by subtle statistical fingerprints. Traditional metrics like Euclidean distance fail because they ignore how pixel intensities shift rather than just differ.

Enter the Earth Mover’s Distance (EMD): a powerful metric that treats histograms as piles of earth and measures the minimum “work” needed to reshape one into the other. Unlike bin-by-bin comparisons, EMD captures structural similarity—making it ideal for detecting AI-generated artifacts.

This article shows you how to compute EMD between image histograms for real-time deepfake detection, with a complete, error-free implementation.

What Is the Earth Mover’s Distance (EMD)?

Also known as the Wasserstein distance, EMD quantifies the dissimilarity between two probability distributions. Imagine each histogram bin as a pile of dirt. EMD calculates the least total cost to move dirt from one distribution to match the other, where cost = amount moved × distance.

For 1D histograms (like grayscale intensity), EMD has a fast closed-form solution:

EMD(P,Q)=i=1∑n​∣CP​(i)−CQ​(i)∣

where CP​ and CQ​ are cumulative distributions.

This makes EMD sensitive to shifts—exactly what deepfakes introduce through generator artifacts.

Why EMD Matters for Deepfake Detection

Real photos have natural lighting gradients, noise patterns, and sensor-specific signatures. Deepfake generators, however, often produce:

  • Over-smoothed regions

  • Inconsistent high-frequency details

  • Unnatural intensity distributions

These manifest as small but systematic shifts in pixel histograms—undetectable by MSE or cosine similarity, but clearly visible to EMD.

PlantUML Diagram

In content moderation pipelines, EMD can flag suspicious images for human review before they go viral.

From Pixels to Histograms: Feature Extraction

We convert each image to grayscale and compute a 256-bin intensity histogram, normalized to sum to 1 (a probability distribution). This is fast, robust, and hardware-friendly—perfect for server-side moderation.

No deep learning required. Just raw statistics.

Efficient EMD Computation with SciPy

While EMD can be computed via linear programming for 2D+ distributions, 1D histograms allow a much faster method using cumulative sums. SciPy’s wasserstein_distance implements this optimally.

Key advantages:

  • O(n log n) with sorting (or O(n) if bins are ordered)

  • Numerically stable

  • Built-in and well-tested

Complete Implementation with Deepfake Simulation

PlantUML Diagram
import numpy as np
from scipy.stats import wasserstein_distance
from PIL import Image, ImageFilter
from typing import Tuple, List

# --- FIX: Update image_histogram to correctly use PIL's Image.histogram() ---

def image_histogram(img: Image.Image, bins: int = 256) -> np.ndarray:
    """Take a PIL image and return normalized grayscale histogram.
    
    Note: PIL's Image.histogram() returns a list of 256 counts for grayscale (L) images. 
    The 'bins' argument is ignored for single-band images but kept in the signature
    for clarity on the expected output size.
    """
    # Ensure image is grayscale (mode 'L') for a 256-bin histogram
    if img.mode != 'L':
        img = img.convert('L')
        
    # FIX: Remove the 'bins', 'mask', and 'extent' arguments. 
    # Image.histogram() returns a flat list of 256 counts for a single-band image.
    hist: List[int] = img.histogram()
    
    # Convert to NumPy array
    hist_array = np.array(hist, dtype=np.float64)
    
    # Normalize to probability distribution
    hist_sum = hist_array.sum()
    if hist_sum == 0:
        return np.zeros(bins)
        
    return hist_array / hist_sum


def emd_similarity(hist1: np.ndarray, hist2: np.ndarray) -> float:
    """Compute Earth Mover's Distance (EMD) between two normalized histograms."""
    if hist1.shape != hist2.shape:
        raise ValueError("Histograms must have the same number of bins")
    
    # For 1D, use SciPy's efficient Wasserstein implementation
    # The 'bins' array represents the positions (intensity values 0-255)
    bins = np.arange(len(hist1))
    return wasserstein_distance(bins, bins, hist1, hist2)


def generate_synthetic_image(size: int = 128) -> Image.Image:
    """Generates a base noisy image simulating natural texture."""
    # Create a base array with some inherent structure (e.g., gradient or random noise)
    base_data = np.zeros((size, size), dtype=np.uint8)
    
    # Add base texture (random variation)
    base_data = np.clip(np.random.normal(128, 30, (size, size)), 0, 255).astype(np.uint8)
    
    # Add a simple gradient to break uniform randomness
    for i in range(size):
        # Gently shift pixel values based on row index
        base_data[i, :] = np.clip(base_data[i, :] + i * (255/size/4), 0, 255)
        
    return Image.fromarray(base_data).convert('L')


def simulate_deepfake_detection_interactive():
    """
    Simulate real vs deepfake image comparison using EMD by manipulating 
    a synthetic base image.
    """
    print(" Interactive Deepfake Detection via Earth Mover's Distance (EMD)")
    print("EMD measures how much 'work' is needed to transform one histogram into another.")
    print("-" * 70)
    
    # --- STEP 1: Create Base and Manipulated Images ---
    
    # 1. Base Image (Simulates the 'Real' Source)
    real_img = generate_synthetic_image()
    real_hist = image_histogram(real_img)
    
    # 2. Deepfake Image (Simulates Over-Smoothing Artifacts)
    # A common deepfake artifact is overly smooth textures, which narrows the histogram.
    fake_img = real_img.filter(ImageFilter.GaussianBlur(radius=1.5))
    fake_hist = image_histogram(fake_img)

    # 3. Reference Image (Simulates an Extremely Different/Noisy Image)
    # This shows the EMD score's sensitivity to extreme changes (e.g., a pure noise image).
    noisy_data = np.clip(np.random.normal(50, 60, (real_img.width, real_img.height)), 0, 255).astype(np.uint8)
    noisy_img = Image.fromarray(noisy_data).convert('L')
    noisy_hist = image_histogram(noisy_img)
    
    print(f"Base Image Size: {real_img.width}x{real_img.height} pixels.")
    print(f"Histograms: 256 bins (0-255 intensity).")
    print("-" * 70)
    
    # --- STEP 2: Compute and Analyze EMD Scores ---

    # 1. Real vs Deepfake (Detecting the over-smoothing)
    emd_real_vs_fake = emd_similarity(real_hist, fake_hist)
    
    # 2. Real vs Noisy (High-distance reference)
    emd_real_vs_noisy = emd_similarity(real_hist, noisy_hist)
    
    # 3. Real vs Self (Should be near zero)
    emd_real_vs_self = emd_similarity(real_hist, real_hist)
    
    # The EMD score is a distance in intensity units (0-255).
    # Threshold is determined by the expected difference due to manipulation.
    threshold = 2.0 

    print("--- EMD Comparison Results ---")
    print(f"1. EMD (Real vs Self):         {emd_real_vs_self:7.4f} (Control: Should be ~0)")
    print(f"2. EMD (Real vs Deepfake):    {emd_real_vs_fake:7.4f}")
    print(f"3. EMD (Real vs Noisy):       {emd_real_vs_noisy:7.4f} (Control: High Distance)")
    print("-" * 70)

    # --- STEP 3: Verdict ---
    
    verdict = " DEEPFAKE SUSPECTED" if emd_real_vs_fake > threshold else " LIKELY REAL"
    
    print(f"Threshold:                    {threshold:.4f} intensity units")
    print(f"Final Verdict (Real vs Fake): {verdict}")
    print(f"Insight: Over-smoothing narrows the histogram, increasing the EMD distance from the original, naturally textured histogram.")


if __name__ == "__main__":
    simulate_deepfake_detection_interactive()
1

Best Practices for Content Moderation Systems

  • Precompute reference histograms for known real image styles (e.g., smartphone cameras)

  • Use grayscale for speed; color adds complexity with diminishing returns for this task

  • Set dynamic thresholds based on image category (e.g., portraits vs landscapes)

  • Batch process during upload to avoid real-time latency

  • Log EMD scores to retrain thresholds as deepfake tech evolves

Conclusion

The Earth Mover’s Distance turns abstract histogram differences into actionable intelligence. By measuring how much “effort” it takes to morph one image’s intensity profile into another, EMD reveals the subtle statistical lies of AI-generated content. In an era where seeing is no longer believing, EMD gives platforms a fast, interpretable, and mathematically sound tool to protect truth—one histogram at a time. Implement it. Tune it. Stop deepfakes before they spread.