Python  

How to Subtract Two 3×3 Matrices in Python

Table of Contents

  • Introduction

  • What Is Matrix Subtraction?

  • Real-World Scenario: Drone Orientation Correction

  • Different Ways to Initialize and Subtract 3×3 Matrices

  • Complete Implementation with Test Cases

  • Best Practices and Performance Tips

  • Conclusion

Introduction

Matrix subtraction might sound like a textbook exercise—but in the fast-moving world of autonomous drones, it’s a critical operation that happens hundreds of times per second. When a drone adjusts its flight path or stabilizes its camera, it often compares its current orientation matrix with a target one. The difference? A 3×3 matrix subtraction.

In this article, we’ll explore how to correctly subtract two 3×3 matrices in Python using native lists, demonstrate its real-world relevance in drone navigation systems, and provide clean, tested, and production-ready code—all without external libraries.

What Is Matrix Subtraction?

Matrix subtraction involves subtracting corresponding elements from two matrices of identical dimensions. For two 3×3 matrices A and B, the result C is:

C[i][j] = A[i][j] - B[i][j]

This operation is only valid when both matrices are exactly 3×3. Unlike addition, subtraction is not commutative—the order matters.

Real-World Scenario: Drone Orientation Correction

Modern drones use rotation matrices (3×3) to represent their orientation in 3D space. These matrices describe how the drone is tilted relative to the ground.

PlantUML Diagram

Suppose a delivery drone is flying in windy conditions. Its onboard gyroscope reports the current orientation matrix, while the flight controller calculates the desired stable orientation. To correct its attitude, the drone computes the error matrix by subtracting the desired matrix from the current one:

error = current_orientation - desired_orientation

This error drives the motor adjustments that keep the drone level. A single mistake in matrix subtraction could cause instability—or a crash. Hence, correctness and reliability are non-negotiable.

Different Ways to Initialize and Subtract 3×3 Matrices

In Python, we represent 3×3 matrices as lists of lists. Proper initialization avoids common pitfalls like shared references.

Correct 2D initialization

matrix = [[0 for _ in range(3)] for _ in range(3)]

Incorrect (creates aliasing)

matrix = [[0] * 3] * 3  # All rows point to the same list!

For subtraction, we initialize a result matrix and populate it with element-wise differences.

Complete Implementation with Test Cases

PlantUML Diagram
from typing import List
import unittest

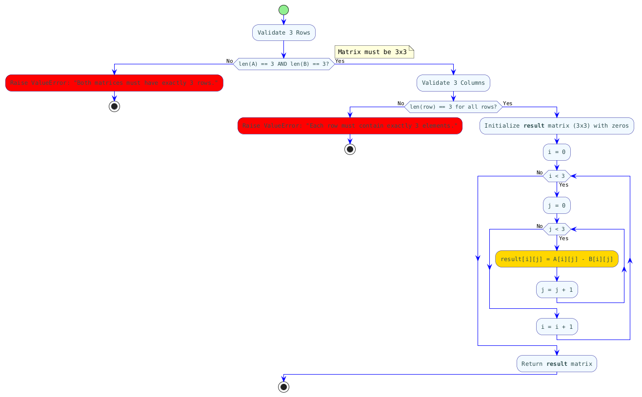
def subtract_3x3_matrices(matrix_a: List[List[int]], matrix_b: List[List[int]]) -> List[List[int]]:
    """
    Subtracts matrix_b from matrix_a (A - B) and returns a new 3x3 matrix.
    
    Raises:
        ValueError: If either matrix is not 3x3.
    """
    # Validate input dimensions
    if len(matrix_a) != 3 or len(matrix_b) != 3:
        raise ValueError("Both matrices must have exactly 3 rows.")
    
    for row in matrix_a + matrix_b:
        if len(row) != 3:
            raise ValueError("Each row must contain exactly 3 elements.")
    
    # Initialize result matrix
    result = [[0 for _ in range(3)] for _ in range(3)]
    
    # Perform subtraction
    for i in range(3):
        for j in range(3):
            result[i][j] = matrix_a[i][j] - matrix_b[i][j]
    
    return result


class TestMatrixSubtraction(unittest.TestCase):
    def test_basic_subtraction(self):
        A = [[9, 8, 7],
             [6, 5, 4],
             [3, 2, 1]]
        B = [[1, 2, 3],
             [4, 5, 6],
             [7, 8, 9]]
        expected = [[8, 6, 4],
                    [2, 0, -2],
                    [-4, -6, -8]]
        self.assertEqual(subtract_3x3_matrices(A, B), expected)

    def test_identical_matrices(self):
        M = [[1, 0, 0],
             [0, 1, 0],
             [0, 0, 1]]
        zero_matrix = [[0, 0, 0],
                       [0, 0, 0],
                       [0, 0, 0]]
        self.assertEqual(subtract_3x3_matrices(M, M), zero_matrix)

    def test_with_negative_values(self):
        A = [[-1, -2, 3],
             [0, 5, -1],
             [2, -3, 4]]
        B = [[1, 2, -3],
             [0, -5, 1],
             [-2, 3, -4]]
        expected = [[-2, -4, 6],
                    [0, 10, -2],
                    [4, -6, 8]]
        self.assertEqual(subtract_3x3_matrices(A, B), expected)

    def test_invalid_input(self):
        with self.assertRaises(ValueError):
            subtract_3x3_matrices([[1, 2]], [[1, 2]])  # Too few rows
        
        with self.assertRaises(ValueError):
            subtract_3x3_matrices([[1, 2, 3, 4]], [[1, 2, 3]])  # Invalid row length


if __name__ == "__main__":
    # Real-world example: Drone orientation error calculation
    current_orientation = [
        [1, 0, 0],
        [0, 1, 0],
        [0, 0, 1]
    ]
    desired_orientation = [
        [1, 0, 0],
        [0, 1, 0],
        [0, 0, 1]
    ]
    
    error = subtract_3x3_matrices(current_orientation, desired_orientation)
    print("Drone orientation error matrix (should be zero if stable):")
    for row in error:
        print(row)
    
    print("\nRunning unit tests...")
    unittest.main(argv=[''], exit=False, verbosity=2)
1

Best Practices and Performance Tips

  • Always validate inputs—especially in safety-critical systems like drones.

  • Use [[0 for _ in range(3)] for _ in range(3)] to avoid reference bugs.

  • Since the size is fixed (9 elements), the operation runs in O(1) time and space.

  • For repeated operations in performance-sensitive code, consider NumPy, but for one-off subtractions, native Python avoids import overhead.

  • Prefer explicit loops over nested comprehensions for clarity in engineering contexts.

Conclusion

Subtracting two 3×3 matrices is more than an academic exercise—it’s a building block in real-time systems that keep drones stable, cameras steady, and robots oriented. By understanding both the mechanics and the mission-critical context, you transform a simple function into a tool that powers innovation. Whether you're coding for aerospace, robotics, or learning linear algebra, remember: in the world of matrices, every element counts. Write clean, validated, and tested code—and your drones (and grades) will thank you.