AI  

LLM Application Component Flow with RAG and LangChain

Pre-requisite to understand this

  • Artificial Intelligence (AI) – Broad field focused on making machines perform tasks that require human-like intelligence

  • Large Language Model (LLM) – A neural network trained on massive text data to understand and generate language

  • Training Data – Historical data used to teach an LLM patterns, language, and reasoning

  • Processing Data – Runtime data provided by users or systems during inference

  • Pipeline – A sequence of processing steps that data flows through

  • RAG (Retrieval-Augmented Generation) – Technique that combines search/retrieval with LLM generation

  • LangChain – A framework to orchestrate LLMs, tools, retrievers, and pipelines

Introduction

Modern AI applications rarely rely on a single model responding to raw user input. Instead, they are systems composed of multiple moving parts: data pipelines, retrieval engines, orchestration frameworks, and large language models. Concepts like RAG, pipelines, LangChain, training data, and processing data work together to overcome the limitations of standalone LLMs. Understanding how these components relate helps you design scalable, accurate, and production-ready AI systems rather than simple chatbots.

What problem can we solve with this?

LLMs are powerful but have key limitations: they lack real-time knowledge, cannot access private data by default, and may hallucinate when unsure. By combining pipelines, RAG, and orchestration frameworks like LangChain, we can build AI systems that reason over fresh, trusted, and domain-specific data. This enables enterprise-grade use cases such as internal knowledge assistants, customer support automation, and decision support systems. Instead of retraining models constantly, we inject relevant information dynamically at runtime. This dramatically improves accuracy, traceability, and control. It also allows AI systems to scale across different domains without model changes.

Problems solved include:

  • Using private or proprietary data without retraining LLMs

  • Reducing hallucinations by grounding responses in retrieved content

  • Enabling real-time or frequently updated knowledge

  • Structuring complex AI workflows via pipelines

  • Orchestrating tools, APIs, and models consistently

  • Improving explain ability and governance in AI systems

How to implement / use this?

In practice, you start by defining a pipeline that handles user input, data retrieval, prompt construction, model invocation, and response formatting. LangChain (or similar frameworks) is used to orchestrate this pipeline by chaining components together. RAG is introduced by embedding documents, storing them in a vector database, and retrieving relevant chunks at query time. Training data is only used during the original model training phase and remains static. Processing data flows dynamically during inference. The LLM acts as the reasoning and generation engine, while external systems provide context and constraints. This separation keeps systems flexible and maintainable.

Implementation steps:

  • Define your data sources (documents, APIs, databases)

  • Convert documents into embeddings and store them in a vector store

  • Build a retriever to fetch relevant content at runtime

  • Create a prompt template combining user input and retrieved data

  • Use LangChain to chain retriever → prompt → LLM → output parser

  • Deploy the pipeline as an API or service

Sequence Diagram (High Level)

This sequence shows how processing data flows during inference. The user submits a query, which enters the application and is passed into a LangChain-managed pipeline. The pipeline triggers the RAG component to retrieve relevant information from a vector database. Retrieved context is combined with the user query and sent to the LLM. The LLM generates a response grounded in both its training data and retrieved context. The final answer is returned to the user.

seq

Key points:

  • User input is processing data, not training data

  • RAG injects external knowledge at runtime

  • LangChain orchestrates the entire flow

  • LLM focuses on reasoning and generation only

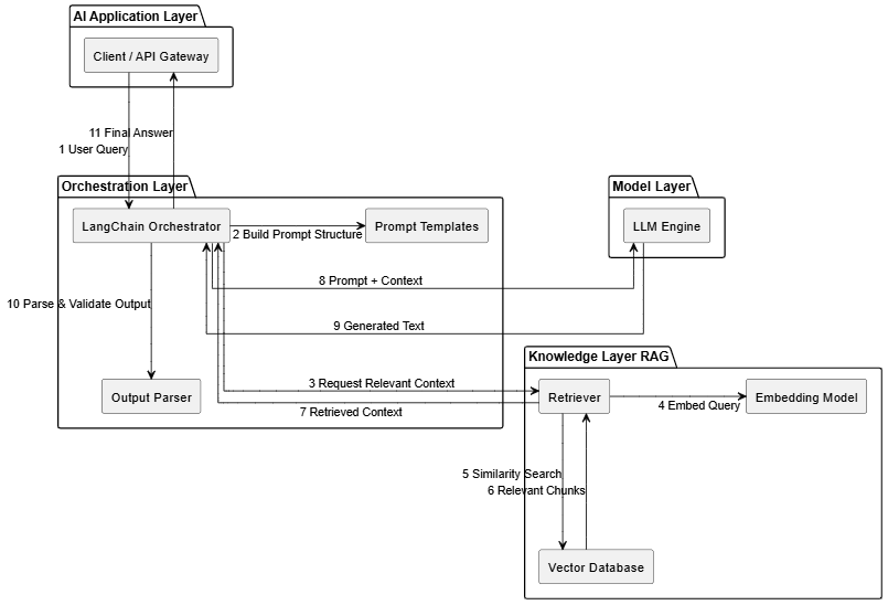
Component Diagram

This diagram illustrates a layered, retrieval-augmented LLM application architecture orchestrated using LangChain. The flow begins at the AI Application Layer, where a user query enters the system through a client or API gateway. The Orchestration Layer, powered by LangChain, controls the entire runtime pipeline, deciding how prompts are built, when retrieval is triggered, and how results are post-processed. The Knowledge Layer implements the RAG pattern, enabling the system to fetch relevant, domain-specific information from a vector database instead of relying solely on the LLM’s training data. The Model Layer contains the LLM engine, which performs reasoning and generation using both retrieved context and its pre-trained knowledge. Numbered, orthogonal arrows show a clear, step-by-step flow of processing data during inference. This separation of layers ensures scalability, maintainability, and reduced hallucinations in production AI systems.

comp

Key points:

  • User Query – The client sends runtime input (processing data) to the LangChain orchestrator.

  • Build Prompt Structure – Prompt templates define instructions and placeholders for context injection.

  • Request Relevant Context – LangChain invokes the retriever to fetch external knowledge.

  • Embed Query – The user query is converted into a vector representation.

  • Similarity Search – The vector database finds semantically similar document chunks.

  • Relevant Chunks – Top-matching knowledge snippets are returned to the retriever.

  • Retrieved Context – Cleaned and ranked context is passed back to LangChain.

  • Prompt + Context – The enriched prompt is sent to the LLM for generation.

  • Generated Text – The LLM produces a response grounded in retrieved data.

  • Parse & Validate Output – Output parser enforces format, structure, or rules.

  • Final Answer – The validated response is returned to the client or API consumer.

Deployment Diagram

This deployment diagram shows how the logical components of the LangChain-based RAG system are physically distributed across infrastructure nodes. The user interacts from a client environment, which communicates with an application server hosting the API gateway and LangChain runtime. LangChain executes the orchestration logic and communicates with the knowledge infrastructure to retrieve domain-specific data using embeddings and vector search. The vector database remains isolated within the data layer to protect proprietary knowledge. The LLM engine is deployed as a separate model infrastructure, often hosted on managed AI platforms or GPU clusters. All interactions occur at runtime using processing data, while training data remains static and outside this deployment flow. This separation supports scalability, security, and independent lifecycle management of each layer.

depl

Key points:

  • User Environment – Hosts the client that initiates requests and receives AI-generated responses.

  • API Gateway – Acts as the secure entry point, handling routing, authentication, and throttling.

  • LangChain Runtime – Executes the AI pipeline and controls retrieval, prompting, and generation.

  • Retriever Service – Fetches relevant knowledge using semantic search techniques.

  • Embedding Model – Converts queries into vectors compatible with stored document embeddings.

  • Vector Database – Stores and searches embedded domain knowledge efficiently.

  • LLM Engine – Generates responses using retrieved context and pre-trained intelligence.

  • Output Parser – Ensures the response format is valid and ready for consumption.

Advantages

  1. Improved accuracy – Responses are grounded in retrieved data

  2. No retraining required – Knowledge updates happen via data ingestion

  3. Scalable architecture – Components scale independently

  4. Better governance – Clear separation of data, logic, and models

  5. Faster development – LangChain simplifies orchestration

  6. Domain adaptability – Same LLM works across multiple domains

Summary

RAG, pipelines, LangChain, LLMs, training data, and processing data form a layered AI system rather than isolated concepts. Training data shapes the base intelligence of the LLM, while processing data drives real-time behavior. Pipelines define how data flows, RAG injects relevant knowledge, and LangChain orchestrates everything into a coherent system. Together, they transform LLMs from generic text generators into reliable, scalable, and enterprise-ready AI solutions. Understanding these relationships is key to building modern AI applications that actually work in production.