Python  

Multiply Two 3×3 Matrices in Python

Table of Contents

  • Introduction

  • What Is Matrix Multiplication?

  • Real-World Scenario: Augmented Reality Object Placement

  • Different Methods of Array Initialization for Matrices

  • Complete Implementation with Test Cases

  • Best Practices and Performance Tips

  • Conclusion

Introduction

Matrix multiplication is not just a math class exercise—it’s the invisible engine behind augmented reality (AR) experiences on your smartphone. When you place a virtual 3D object in your living room using an AR app, the device uses 3×3 (and larger) matrices to rotate, scale, and position that object correctly in your physical space. In this article, we’ll walk through how to multiply two 3×3 matrices in Python using only built-in lists, explain why it matters in real-time AR systems, and provide clean, tested, and production-ready code—no external libraries required.

What Is Matrix Multiplication?

Unlike element-wise operations, matrix multiplication combines rows of the first matrix with columns of the second. For two 3×3 matrices A and B, the result C is computed as:

C[i][j] = A[i][0]*B[0][j] + A[i][1]*B[1][j] + A[i][2]*B[2][j]

This operation is not commutative—A × B ≠ B × A—and is foundational in linear transformations like rotation and scaling.

Real-World Scenario: Augmented Reality Object Placement

In AR applications like IKEA Place or Pokémon GO, your phone’s camera captures the real world, and the software overlays digital objects. To make a virtual chair appear correctly on your floor—even as you move the phone—the system applies a series of transformation matrices.

For example:

  • Rotation matrix: Describes how the phone is tilted.

  • Scale matrix: Adjusts object size based on distance.

These transformations are chained together via matrix multiplication. If R is the rotation and S is the scale, the combined effect is T = R × S. Getting this multiplication wrong means your virtual chair floats in mid-air or appears upside down!

PlantUML Diagram

Thus, reliable 3×3 matrix multiplication is essential for immersive, believable AR.

Different Methods of Array Initialization for Matrices

To avoid common bugs (like shared references), always initialize 2D matrices correctly:

Safe initialization:

matrix = [[0 for _ in range(3)] for _ in range(3)]

Dangerous (creates aliasing):

matrix = [[0] * 3] * 3  # All rows are the same object!

For multiplication, we initialize a result matrix and fill it using nested loops that compute dot products of rows and columns.

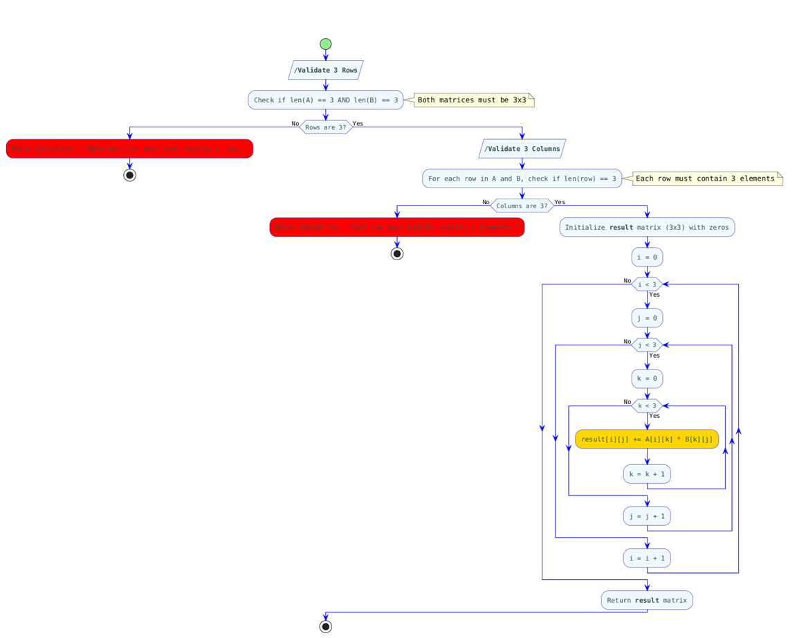
Complete Implementation with Test Cases

2
from typing import List
import unittest

def multiply_3x3_matrices(matrix_a: List[List[int]], matrix_b: List[List[int]]) -> List[List[int]]:
    """
    Multiplies two 3x3 matrices (A × B) and returns the result.
    
    Raises:
        ValueError: If either matrix is not 3x3.
    """
    # Validate dimensions
    if len(matrix_a) != 3 or len(matrix_b) != 3:
        raise ValueError("Both matrices must have exactly 3 rows.")
    
    for row in matrix_a + matrix_b:
        if len(row) != 3:
            raise ValueError("Each row must contain exactly 3 elements.")
    
    # Initialize result matrix with zeros
    result = [[0 for _ in range(3)] for _ in range(3)]
    
    # Perform matrix multiplication
    for i in range(3):
        for j in range(3):
            for k in range(3):
                result[i][j] += matrix_a[i][k] * matrix_b[k][j]
    
    return result


class TestMatrixMultiplication(unittest.TestCase):
    def test_identity_multiplication(self):
        A = [[1, 2, 3],
             [4, 5, 6],
             [7, 8, 9]]
        I = [[1, 0, 0],
             [0, 1, 0],
             [0, 0, 1]]
        # A × I = A
        self.assertEqual(multiply_3x3_matrices(A, I), A)
        # I × A = A
        self.assertEqual(multiply_3x3_matrices(I, A), A)

    def test_basic_multiplication(self):
        A = [[1, 0, 0],
             [0, 2, 0],
             [0, 0, 3]]
        B = [[1, 1, 1],
             [1, 1, 1],
             [1, 1, 1]]
        expected = [[1, 1, 1],
                    [2, 2, 2],
                    [3, 3, 3]]
        self.assertEqual(multiply_3x3_matrices(A, B), expected)

    def test_non_commutative(self):
        A = [[1, 2, 3],
             [0, 1, 4],
             [5, 6, 0]]
        B = [[2, 0, 1],
             [1, 1, 0],
             [0, 1, 1]]
        AB = multiply_3x3_matrices(A, B)
        BA = multiply_3x3_matrices(B, A)
        self.assertNotEqual(AB, BA)  # Matrix multiplication is not commutative

    def test_invalid_input(self):
        with self.assertRaises(ValueError):
            multiply_3x3_matrices([[1]], [[1]])


if __name__ == "__main__":
    # AR example: Combine rotation and scale
    rotation = [
        [0, -1, 0],
        [1,  0, 0],
        [0,  0, 1]
    ]  # 90-degree rotation around Z-axis
    scale = [
        [2, 0, 0],
        [0, 2, 0],
        [0, 0, 1]
    ]  # Double size in X and Y
    
    transform = multiply_3x3_matrices(rotation, scale)
    print("Combined AR transformation matrix (rotate then scale):")
    for row in transform:
        print(row)
    
    print("\nRunning unit tests...")
    unittest.main(argv=[''], exit=False, verbosity=2)

This matrix will rotate a virtual object 90° and double its size—exactly what an AR app needs to place it correctly in your world.

1

Best Practices and Performance Tips

  • Validate inputs rigorously—especially in user-facing apps.

  • Use triple nested loops for clarity; for 3×3, performance overhead is negligible.

  • Remember: order matters in multiplication (A × B ≠ B × A).

  • For repeated operations in performance-critical code, consider NumPy, but for one-time AR transforms, native Python is lightweight and dependency-free.

  • Always initialize 2D arrays with nested comprehensions to prevent reference bugs.

Conclusion

Multiplying two 3×3 matrices powers the magic behind augmented reality, robotics, and 3D graphics. What looks like simple nested loops is actually the core of how digital objects interact with our physical world. By mastering this operation—and understanding its real-world impact—you’re not just coding math; you’re building the future of immersive technology. Write safe, tested, and intentional code, and your virtual chairs will always land firmly on the floor.