Python  

Powering Real-Time IoT Sensor Decoding in Python

Table of Contents

  • Introduction

  • What Is Binary-to-Decimal Conversion?

  • Real-World Scenario: Decoding Live IoT Sensor Data

  • Methods to Convert Binary to Decimal in Python

  • Building a Robust Binary Decoder for IoT Streams

  • Complete Implementation with Test Cases

  • Best Practices and Performance Tips

  • Conclusion

Introduction

Binary-to-decimal conversion is a foundational concept in computing—yet it’s far from obsolete. In today’s world of smart devices, every heartbeat from an IoT sensor, every pixel from a satellite image, and every command in embedded firmware often arrives as a stream of 1s and 0s. Converting these binary strings into meaningful decimal values is essential for real-time decision-making.

This article explores binary-to-decimal conversion through the lens of a live industrial IoT monitoring system, where engineers must decode raw sensor packets on the fly. You’ll learn multiple Python techniques, build a production-ready decoder, and understand how to handle edge cases like malformed data or variable-length payloads.

What Is Binary-to-Decimal Conversion?

At its core, binary-to-decimal conversion translates a base-2 number (composed of 0s and 1s) into its base-10 equivalent—the standard numbering system humans use. For example:

  • Binary 1010 → Decimal 10

  • Binary 11111111 → Decimal 255

Each binary digit (bit) represents a power of 2, starting from the rightmost bit (2⁰). The decimal value is the sum of all powers of 2 where the bit is 1.

This conversion is trivial for small values—but becomes critical when processing high-frequency data from real-world devices.

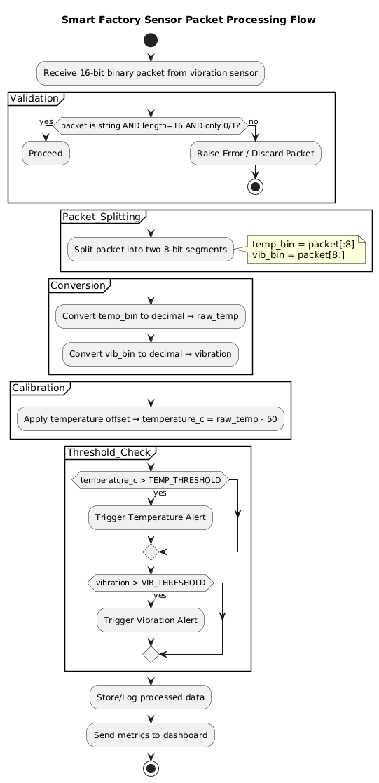
Real-World Scenario: Decoding Live IoT Sensor Data

Imagine you’re working with a smart factory that uses wireless vibration sensors on industrial motors. Each sensor transmits a 16-bit binary packet every 100 milliseconds:

1100101001111001

This packet encodes:

  • First 8 bits: Temperature (in °C offset by 50)

  • Next 8 bits: Vibration intensity (0–255 scale)

To monitor machine health in real time, your Python backend must:

  1. Split the binary string into fields

  2. Convert each 8-bit segment to decimal

  3. Apply calibration (e.g., subtract 50 from temperature)

  4. Trigger alerts if values exceed thresholds

PlantUML Diagram

A single misconversion could mean missing an overheating motor—leading to costly downtime. Accuracy and speed are non-negotiable.

Methods to Convert Binary to Decimal in Python

Python offers several built-in ways to convert binary strings to integers:

# The binary string to convert
binary_input = "101101" # This should convert to 45 (32 + 8 + 4 + 1)

print(f"--- Conversion of Binary String: {binary_input} ---")

# --- Method 1: Using int() with base=2 (Recommended) ---
def convert_using_int(binary_str):
    """Converts binary string to decimal using the built-in int() function."""
    try:
        decimal = int(binary_str, 2)
        return decimal
    except ValueError:
        return "Error: Invalid binary string"

# --- Method 2: Manual Conversion (for learning) ---
def bin_to_dec_manual(binary_str):
    """Converts binary string to decimal by summing powers of 2."""
    total = 0
    # Use enumerate on the reversed string to get (power, bit) pairs
    for power, bit in enumerate(reversed(binary_str)):
        if bit == '1':
            # Add 2 raised to the power (i.e., position)
            total += 2 ** power
    return total

# --- Method 3: Using Bit Manipulation (advanced) ---
def bin_to_dec_bitwise(binary_str):
    """Converts binary string to decimal using left-shift and OR operations."""
    result = 0
    for bit in binary_str:
        # 1. Left Shift (result << 1): Multiplies the current result by 2
        # 2. OR operation (|): Adds the new bit (1 or 0)
        #    Note: '1' is converted to integer 1, '0' to 0
        result = (result << 1) | (1 if bit == '1' else 0)
    return result

# ----------------- Execution and Output -----------------

# Test Method 1
result_1 = convert_using_int(binary_input)
print(f"\nMethod 1 (int(..., 2)): {result_1}")

# Test Method 2
result_2 = bin_to_dec_manual(binary_input)
print(f"Method 2 (Manual):        {result_2}")

# Test Method 3
result_3 = bin_to_dec_bitwise(binary_input)
print(f"Method 3 (Bitwise):       {result_3}")

# Final Check
if result_1 == result_2 == result_3:
    print("\n All methods returned the same correct result!")
1

Building a Robust Binary Decoder for IoT Streams

Here’s a reusable decoder that safely processes sensor packets and sharing the entire code:

PlantUML Diagram
# binary_sensor_decoder.py

import unittest

# === Binary to Decimal Methods ===

def bin_to_dec_builtin(binary_str: str) -> int:
    """Convert binary string to decimal using built-in int()."""
    return int(binary_str, 2)

def bin_to_dec_manual(binary_str: str) -> int:
    """Convert binary string to decimal manually (for learning)."""
    total = 0
    for i, bit in enumerate(reversed(binary_str)):
        if bit == '1':
            total += 2 ** i
    return total

def bin_to_dec_bitwise(binary_str: str) -> int:
    """Convert binary string to decimal using bit manipulation."""
    result = 0
    for bit in binary_str:
        result = (result << 1) | (1 if bit == '1' else 0)
    return result


# === Sensor Packet Decoder ===

def decode_sensor_packet(packet: str) -> dict:
    """
    Decodes a 16-bit binary sensor packet into temperature and vibration.
    
    Format: [8-bit temp][8-bit vibration]
    Temperature is offset by +50 (raw_temp - 50)
    """
    if not isinstance(packet, str):
        raise TypeError("Packet must be a string")
    
    if len(packet) != 16 or not set(packet).issubset({'0', '1'}):
        raise ValueError("Packet must be a 16-bit binary string")
    
    temp_bin = packet[:8]
    vib_bin = packet[8:]
    
    raw_temp = int(temp_bin, 2)
    vibration = int(vib_bin, 2)
    
    temperature_c = raw_temp - 50  # Apply calibration offset
    
    return {"temperature_c": temperature_c, "vibration": vibration}


# === Unit Tests ===

class TestBinaryDecoder(unittest.TestCase):
    def test_valid_packet(self):
        packet = "1100101001111001"  # temp=202-50=152, vib=121
        result = decode_sensor_packet(packet)
        self.assertEqual(result["temperature_c"], 152)
        self.assertEqual(result["vibration"], 121)

    def test_zero_values(self):
        packet = "00110010" + "00000000"  # temp=50-50=0, vib=0
        result = decode_sensor_packet(packet)
        self.assertEqual(result["temperature_c"], 0)
        self.assertEqual(result["vibration"], 0)

    def test_max_values(self):
        packet = "11111111" * 2  # temp=255-50=205, vib=255
        result = decode_sensor_packet(packet)
        self.assertEqual(result["temperature_c"], 205)
        self.assertEqual(result["vibration"], 255)

    def test_invalid_input(self):
        with self.assertRaises(ValueError):
            decode_sensor_packet("1100")  # Too short
        with self.assertRaises(ValueError):
            decode_sensor_packet("110010102")  # Invalid char
        with self.assertRaises(TypeError):
            decode_sensor_packet(11001010)  # Not a string


# === Real-Time Sensor Stream Simulation ===

def simulate_sensor_stream():
    packets = [
        "0011001000000000",  # 0°C, idle
        "0100001001100100",  # 18°C, medium vibration
        "0101110111111111",  # 45°C, high vibration → alert!
    ]
    print("\n=== Simulating Live Sensor Stream ===")
    for pkt in packets:
        data = decode_sensor_packet(pkt)
        print(f"Temp: {data['temperature_c']}°C, Vibration: {data['vibration']}")
        if data["vibration"] > 200:
            print(" ALERT: Abnormal vibration detected!")


# === Main Execution ===
if __name__ == "__main__":
    print("=== Running Binary-to-Decimal Decoder Tests ===")
    unittest.main(argv=[''], exit=False, verbosity=2)
    
    simulate_sensor_stream()
2

Best Practices and Performance Tips

  • Always validate input: IoT data can be corrupted—never assume clean binary strings.

  • Use int(x, 2): It’s implemented in C and 10–100x faster than manual loops.

  • Pre-split fixed-length packets: Avoid regex or complex parsing for known formats.

  • Handle signed integers carefully: If your sensor uses two’s complement, use int.from_bytes().

  • Log malformed packets: They often indicate hardware issues worth investigating.

Conclusion

Binary-to-decimal conversion isn’t just a textbook exercise—it’s the bridge between raw machine data and actionable human insight. In domains like IoT, aerospace, and embedded systems, getting this conversion right means the difference between smooth operations and catastrophic failure. By leveraging Python’s built-in int() function, validating inputs rigorously, and structuring your decoders around real-world data formats, you can build systems that are both efficient and resilient. Whether you’re monitoring factory floors or satellite telemetry, mastering this “simple” conversion unlocks the power of the digital world—one bit at a time.