LightSwitch  

Create a Master-Details Screen in a LightSwitch Application 2011


Create a Master-Details (One-to-Many) Screen in a LightSwitch Application step by step :

First of all we create tables like Customer, OrderDetail, OrderHeader, Product and then we add screens like search screen, details screen.

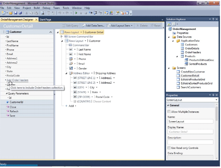
Step 1: Click the customer detail screen->click Add OrderHeader likes below image.

image1.gif

Step 2. Now Add OrederHeader.

image2.gif

Step 3. Now select List.

image3.gif

Step 4. Go to OrderHeader summary property->select OrderDate.

image4.gif

Step 5. Now go to OrderDetail summary property->select price.

image5.gif

Step 6. Run application->Open any customer->click + sign in OrderHeader->Fill data->ok->save.

image6.gif

Step 7. Design screen->go to OrdrHeader property->check show as link->save.

image7.gif

Step 8. Add screen->detail screen->select screen data (OrderHeader)->ok.

image8.gif

Step 9. Now select customer summary->check show as a link  likes below image.

image9.gif

Step 10. Run application->open any customer->click datetime.

image10.gif

Step 11. Click + sign->fill data->ok->save.

image11.gif

Step 12. Design screen->add selected item->save.

image12.gif

Step 13. Now you can add or delete data at run time and you can see product details.

image13.gif