SharePoint  

Changing Custom Webpart Titles Using MUI in SharePoint

Support all the language packs.

Create a new team site.

home page

Enable MUI in the SharePoint site.

Go to Site Actions -> Site settings.

site setting

On the page under site administration click Language settings then select Arabic.

edit link

alternet language

Click OK.

Now I will create a Webparts with Custom title.

So now i am creating the document repository with the default title.

document

Now I will switch to Arabic.

switch Arabic

So the webpart title is now switched to Arabic.

Problem: Most of the SharePoint users facing why custom Webpart title won't be changed using MUI, how to do that. If any solutions then don't worry about that now, I will show that.

How to change the custom Webpart header title.

Now am adding two webarts with custom title.

custom title

Employee Documents and Employee Registration.

Employee Documents and registrationn

So now the custom Webpart title won't be changed.

Here is the procedure to change the custom Webpart titles.

Go to the Site settings then under site administration click Export Translations.

solution

Select Arabic then click Export.

Select Arabic

Click Export

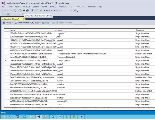
Now the resource file has been downloaded.

Open this file in Visual Studio.

file in visual studio

Now you will see the webparts titles are not translated.

Webparts

Go to Google translate.

Just translate the text to Arabic.

translate the text to Arabic

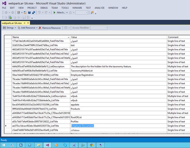
Now copy the translated text into the .resx file.

Replace it with "Employee Documents".

Replace

Employee Documents

Translate the Employee Registration also.

Employee Registration

Replace it with "Employee Registration".

Click Import translation

Click Save and close the .resx file.

Now import the modified translation into the SharePoint site.

In Site Actions slelct Site Settings then under Site administration click Import translation.

site administration

Upload the Translation file we modified.

open

Select Import.

choose file

Now the changes have been applied.

The English site looks like this.

Arabic site

When we switch over, the Arabic site looks like this.

custom Webpart titles

So now the custom Webpart titles have been changed successfully.

I have already explained how to install a language pack and how to switch into the SharePoint site in this link.

Happy SharePoint.