WCF  

Creating and Accessing WCF Service Library


In this article we will learn about Creating and accessing a WCF Service Library in Visual Studio.

Lets start by Creating a WCF Service Library as shown below :

WCFSrvc1.gif

Visual Studio will generate a project as shown below :

WCFSrvc2.gif

Let's not get into the details now. This is just a introduction article of how to create a Windows Service Library . So Hit F5 .

A WCF Test Client opens up as shown below :

WCFSrvc3.gif


The Service gets added to the My Service Projects automatically as shown below :

WCFSrvc4.gif

Select the GetData() method which is created by default by the WCF .

WCFSrvc5.gif

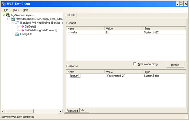
Enter a value, say 2, in the Value field and hit Invoke Button .

WCFSrvc6.gif

The Response is displayed as shown below :

WCFSrvc7.gif

You have successfully created and accessed a WCF Service Library. In future posts we will get into the details of WCF .